LEMON Manuals: Even more car manuals for everyone: 1960-2025
Home >> Acura >> 1992 >> NSX Automatic >> Repair and Diagnosis >> Engine Performance >> System >> Engine Controls - System & Component Testing >> Air Induction Systems >> Chamber Volume Control System
April 5, 2026: LEMON Manuals is launched! Read the announcement.

Chamber Volume Control System

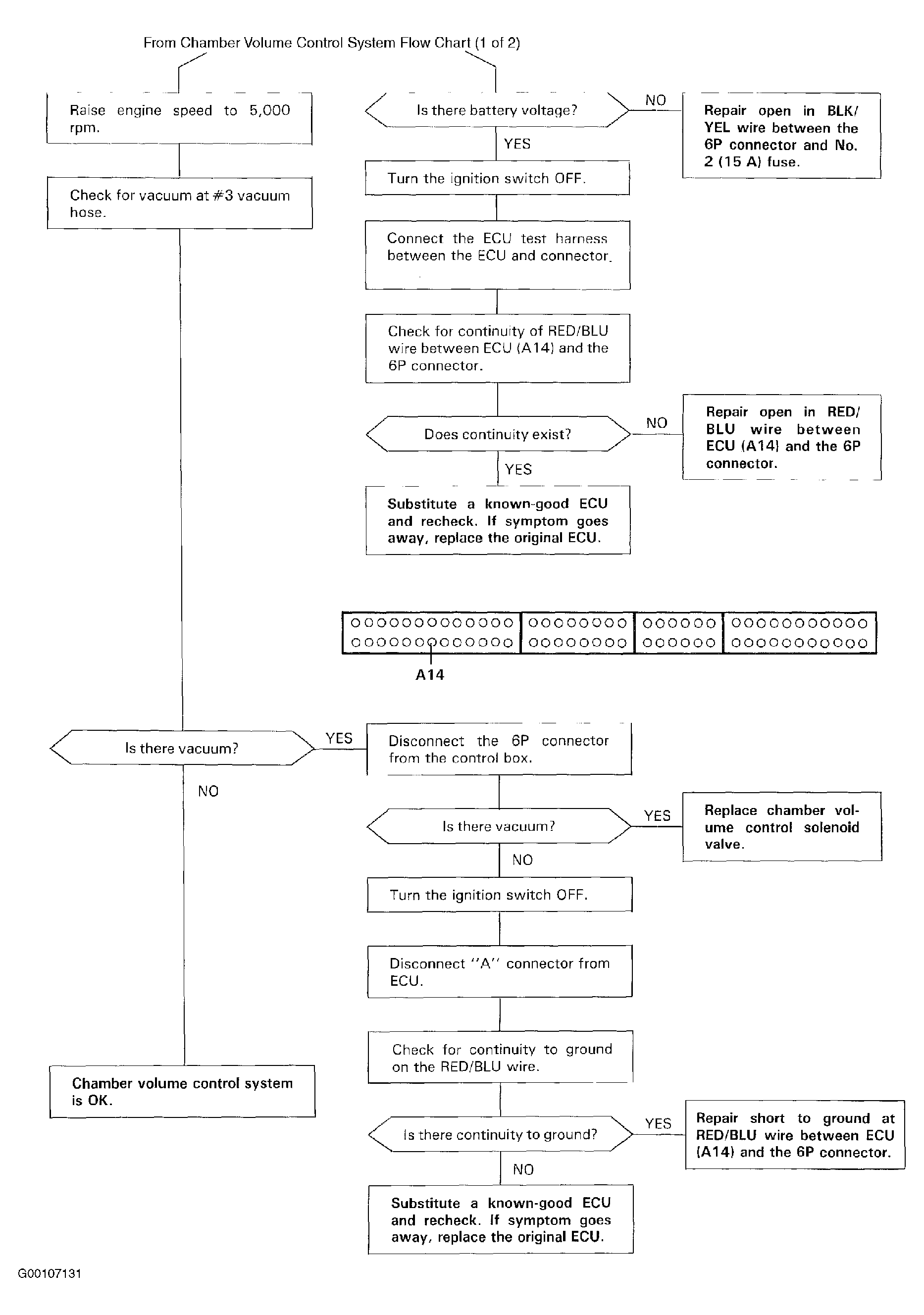
Satisfactory power performance is achieved by closing and opening the chamber volume control valves. High torque at low RPM is achieved when the valves are closed, whereas high power at high RPM is achieved by when the valves are opened. See Fig 1 . For the troubleshooting flowchart, see Fig 2 and Fig 3 .

CAUTION: Do not adjust the chamber volume control valve full-close screw. It is preset at the factory.
  1. Check the chamber volume control valve shaft for binding or sticking.
  2. Check the chamber volume control valve for smooth movement.
  3. Check that tab A of the chamber volume control valve is in close contact with the stopper when the bypass valve is fully open. See Fig 4 .
  4. Check that tab B of the chamber volume control valve is in close contact with the full-close screw when 15 in. Hg of vacuum is applied to the diaphragm. See Fig 5 .
  5. If any fault is found, clean the linkage and shafts with carburetor cleaner.
  6. If the problem still exists after cleaning, disassemble the intake manifold and check the chamber volume control valve.
Fig 1: Identifying Chamber Volume Control System Circuit
G00107129Courtesy of AMERICAN HONDA MOTOR CO., INC.
Fig 2: Chamber Volume Control System Flow Chart (1 Of 2)
G00107130Courtesy of AMERICAN HONDA MOTOR CO., INC.
Fig 3: Chamber Volume Control System Flow Chart (2 Of 2)
G00107131Courtesy of AMERICAN HONDA MOTOR CO., INC.
Fig 4: Checking Tab "A" Contact
G00107132Courtesy of AMERICAN HONDA MOTOR CO., INC.
Fig 5: Checking Tab "B" Contact
G00107133Courtesy of AMERICAN HONDA MOTOR CO., INC.