LEMON Manuals: Even more car manuals for everyone: 1960-2025
Home >> Acura >> 1996 >> NSX Automatic >> Repair and Diagnosis >> Engine Performance >> System >> Engine Controls - System & Component Testing >> Idle Control Systems >> Clutch Switch Signal
April 5, 2026: LEMON Manuals is launched! Read the announcement.

Clutch Switch Signal

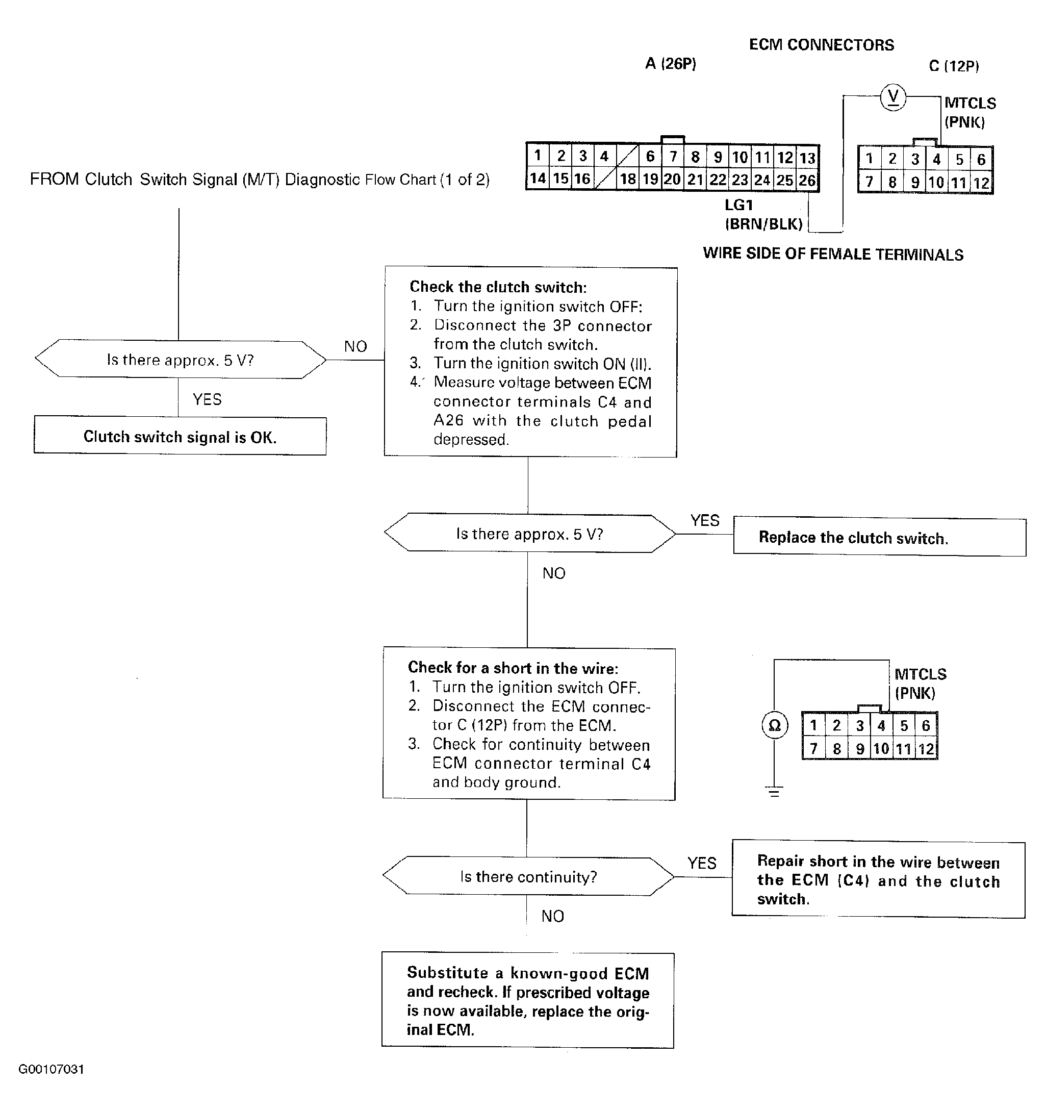
This signals the ECM when the clutch is engaged. For troubleshooting of the clutch switch signal circuit, see Fig 1 and Fig 2 .

Fig 1: Clutch Switch Signal (M/T) Diagnostic Flow Chart (1 Of 2)
G00107030Courtesy of AMERICAN HONDA MOTOR CO., INC.
Fig 2: Clutch Switch Signal (M/T) Diagnostic Flow Chart (2 Of 2)
G00107031Courtesy of AMERICAN HONDA MOTOR CO., INC.