LEMON Manuals: Even more car manuals for everyone: 1960-2025
Home >> Fiat >> 2014 >> 500e >> Repair and Diagnosis (Single Page) >> Engine Performance >> System >> On-Board-Charging Module (OBCM) - Electrical Diagnostics - 500E >> Diagnosis And Testing >> P0CF3-Control Pilot Circuit-Open >> Notes
April 5, 2026: LEMON Manuals is launched! Read the announcement.

P0CF3-Control Pilot Circuit-Open: Notes

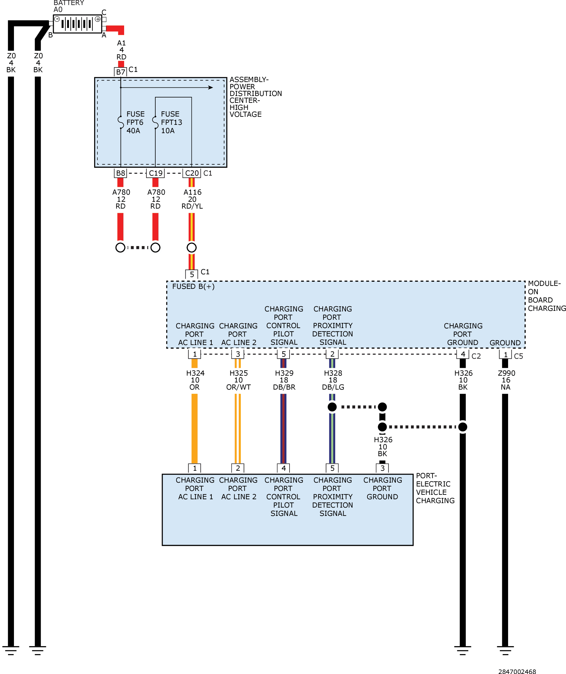
For a complete wiring diagram, refer to appropriate SYSTEM WIRING DIAGRAMS article  .

Fig 1: On-Board Charging Module Circuit Diagram
GC0157981Courtesy of CHRYSLER GROUP, LLC