LEMON Manuals: Even more car manuals for everyone: 1960-2025
Home >> GMC >> 1995 >> Forward Control 4.3 Z, Automatic >> Repair and Diagnosis (Single Page) >> Engine Performance >> System >> Engine Controls - Tests W/Codes - 6.5L Diesel. >> Diagnostic Trouble Code Charts >> DTC 41, Brake Switch Circuit Fault >> Diagnostic Aids
April 5, 2026: LEMON Manuals is launched! Read the announcement.

Diagnostic Aids

Check customer driving habits and/or unusual traffic conditions (i.e. stop and go expressway traffic).

Fig 1: DTC 41 Schematic ("G" Series) Brake Switch Circuit Fault
G95C27401
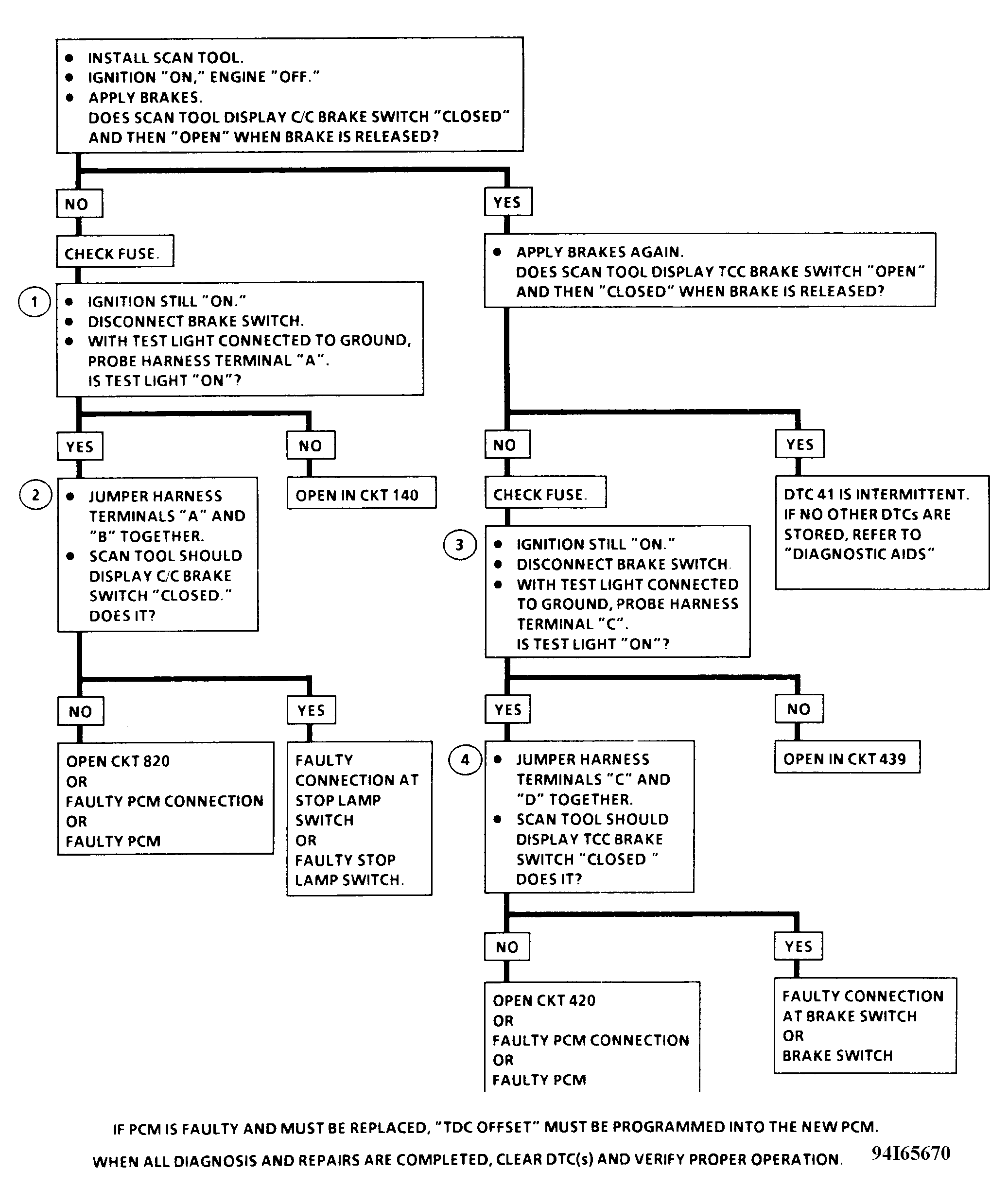
Fig 2: DTC 41 Flow Chart (All Models) Brake Switch Circuit Fault
G94I65670