LEMON Manuals: Even more car manuals for everyone: 1960-2025
Home >> Infiniti >> 2009 >> M45 Base >> Repair and Diagnosis (Single Page) >> Accessories & Equipment >> Entertainment Systems >> Audio, Visual & Navigation System >> Without Mobile Entertainment System >> Function Diagnosis >> Multi Av System >> With Navigation >> WITH NAVIGATION : System Diagram
April 5, 2026: LEMON Manuals is launched! Read the announcement.

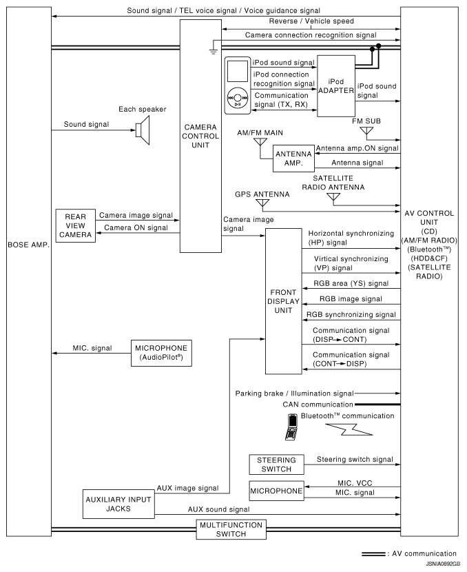
WITH NAVIGATION : System Diagram

WITH NAVIGATION 

Fig 1: Multi AV System - System Diagram (With Navigation)
G06308435Courtesy of NISSAN MOTOR CO., U.S.A.
NOTE: The name MULTIFUNCTION SWITCH indicates the integration of PRESET SWITCH and MULTIFUNCTION SWITCH virtually.

WITH NAVIGATION AND DVD PLAYER 

Fig 2: Multi AV System - System Diagram (With Navigation And DVD Player)
G06308436Courtesy of NISSAN MOTOR CO., U.S.A.
NOTE: The name MULTIFUNCTION SWITCH indicates the integration of PRESET SWITCH and MULTIFUNCTION SWITCH virtually.