LEMON Manuals: Even more car manuals for everyone: 1960-2025
Home >> Infiniti >> 2009 >> M45 Base >> Repair and Diagnosis >> Accessories & Equipment >> Infotainment >> Audio, Visual & Navigation System >> Without Mobile Entertainment System >> Function Diagnosis >> Diagnosis System (Av Control Unit) >> With Navigation >> WITH NAVIGATION : Diagnosis Description
April 5, 2026: LEMON Manuals is launched! Read the announcement.

WITH NAVIGATION : Diagnosis Description

MULTIFUNCTION SWITCH AND PRESET SWITCH SELF-DIAGNOSIS FUNCTION 

The ON/OFF operation (continuity) of each switch in the multifunction switch and preset switch can be checked.

Self-Diagnosis Mode

NOTE: The hazard switch and CD eject switch cannot be checked.
Fig 1: Identifying Back Switch And 8-Direction Switches
G05722584Courtesy of NISSAN MOTOR CO., U.S.A.

Finishing Self-Diagnosis Mode

Self-diagnosis mode is canceled when turning the ignition switch OFF.

MULTI AV SYSTEM ON BOARD DIAGNOSIS FUNCTION 

ON BOARD DIAGNOSIS 

Description

On board diagnosis item

ON BOARD DIAGNOSIS ITEM DESCRIPTION

Mode Description
Self-Diagnosis
  • AV control unit diagnosis.
  • Diagnoses the connections across system components, between AV control unit and GPS antenna and between AV control unit and satellite radio antenna.
Confirmation/Adjustment Display Diagnosis The following check functions are available: color tone check by color bar display, light and shade check by gray scale display and touch panel calibration response check.
Vehicle Signals Diagnosis of signals can be performed for vehicle speed, parking brake, lights, ignition switch, and reverse.
Speaker Test The connection of a speaker can be confirmed by test tone.
Climate Control Start auto air conditioner system self-diagnosis.
Navigation Steering Angle Adjustment When there is a difference between the actual turning angle and the vehicle mark turning angle, it can be adjusted.
Speed Calibration When there is a difference between the current location mark and the actual location, it can be adjusted.
XM SAT Subscription Status The XM NavTraffic subscription status can be checked.
Error History The system malfunction and the frequency when occurring in the past are displayed. When the malfunctioning item is selected, the time and place that the selected malfunction last occurred are displayed.
Vehicle CAN Diagnosis The transmitting/receiving of CAN communication can be monitored.
AV COMM Diagnosis The communication condition of each unit of Multi AV system can be monitored.
Handsfree Phone The received volume adjustment of hands-free phone, microphone speaker check, and erase memory can be performed.
Camera Cont. The signal connected to camera control unit can be checked and the guiding line position that overlaps rear view camera image can be adjusted.
Bluetooth The passkey and the device name can be checked and changed.
SAT Change Channel Any necessary channels required to receive traffic information from the satellite radio system can be set.
Change Application ID Any application ID's required to receive traffic information from the satellite radio system can be set.
Diag Not used.
Delete Unit Connection Log Erase the connection history of unit and error history.
Initialize Settings Initializes the AV control unit memory.

STARTING PROCEDURE 

  1. Start the engine.
  2. Turn the audio system OFF.
  3. While pressing the "SETTING" button, turn the volume control dial clockwise or counterclockwise for 40 clicks or more. (When the self-diagnosis mode is started, a short beep will be heard.)
    • Shifting from current screen to previous screen is performed by pressing "BACK" button.
    Fig 2: Pressing Setting Button
    G05215157Courtesy of NISSAN MOTOR CO., U.S.A.
  4. The trouble diagnosis initial screen is displayed, and then the items of "Self Diagnosis" and "Confirmation/Adjustment" can be selected.
Fig 3: Display - Self Diagnosis And Confirmation/Adjustment Screen
G05220199Courtesy of NISSAN MOTOR CO., U.S.A.

SELF-DIAGNOSIS MODE 

  1. Start the self-diagnosis function and select "Self Diagnosis".
    • Self-diagnosis subdivision screen is displayed, and the self-diagnosis mode starts.
    • The bar graph visible on the center of the self-diagnosis subdivision screen indicates progress of the trouble diagnosis.
    Fig 4: Display - Running Self Diagnosis Screen
    G05220200Courtesy of NISSAN MOTOR CO., U.S.A.
  2. Diagnosis results are displayed after the self-diagnosis is completed. The unit names and the connection lines are color-coded according to the diagnostic results.
DIAGNOSIS RESULTS CHART

Diagnosis results Unit Connection line
Normal Green Green
Connection malfunction Gray Yellow
Unit malfunction Note Red Green
NOTE:
  • Only the control unit (AV control unit) is displayed in red.
  • Replace AV control unit if "Self-Diagnosis did not run because of a control unit malfunction" is indicated. The symptom is AV control unit internal error. Refer to "EXPLODED VIEW ".
Fig 6: Display - Error Information Screen
G05220202Courtesy of NISSAN MOTOR CO., U.S.A.

SELF-DIAGNOSIS RESULTS 

Check the applicable display at the following table, and then repair the malfunctioning parts.

SELF-DIAGNOSIS RESULTS CHART

Diagnosis results Detection logic Possible malfunction location/Action to take
Control unit
  • unit: red
NOTE: When a control unit malfunction is detected (red in unit display), connection malfunctions with other connection unit may be displayed.
Malfunction is detected in AV control unit power supply and ground circuits. Check AV control unit power supply and ground circuits. When detecting no malfunction in those components, replace AV control unit.
"Self-Diagnosis did not run because of a control unit malfunction"
Front Display
  • unit: gray
  • connection line: yellow
When either one of the following items is detected:
  • serial communication circuits between AV control unit and front display unit are malfunctioning.
  • serial communication signal between AV control unit and front display unit is malfunctioning.
Serial communication circuits between AV control unit and front display unit.
DVD Deck
  • unit: gray
  • connection line: yellow
When either one of the following items is detected:
  • DVD player power supply and ground circuits are malfunctioning.
  • AV communication signal between AV control unit and DVD player is malfunctioning.
DVD player power supply and ground circuits.
Amplifier
  • unit: gray
  • connection line: yellow
When either one of the following items is detected:
  • BOSE amp. power supply and ground circuits are malfunctioning.
  • AV communication signal between AV control unit and BOSE amp. is malfunctioning.
BOSE amp. power supply and ground circuits.
Camera Cont.
  • unit: gray
  • connection line: yellow
Malfunction is detected in Camera-connection recognition signal circuit. Camera-connection recognition signal circuit.
iPod-BB
  • unit: gray
  • connection line: yellow
When either one of the following items is detected:
  • iPod adapter power supply and ground circuits are malfunctioning.
  • AV communication circuits between camera control unit and iPod adapter are malfunctioning.
  • AV communication circuits between BOSE amp. and camera control unit are malfunctioning.
  • AV communication signal between AV control unit and iPod adapter is malfunctioning.
  • iPod adapter power supply and ground circuits.
  • AV communication circuits between BOSE amp. and camera control unit.
  • AV communication circuits between camera control unit and iPod adapter.
GPS Antenna
  • unit: gray
  • connection line: yellow
GPS antenna connection malfunction is detected. GPS antenna.
SAT Antenna
  • unit: gray
  • connection line: yellow
Satellite radio antenna connection malfunction is detected.
  • Satellite radio antenna feeder.
  • Satellite radio antenna.
Amplifier and iPod-BB
  • unit: gray
  • connection line: yellow
When either one of the following items is detected:
  • AV communication circuits between multifunction switch and BOSE amp. are malfunctioning. (without DVD player models)
  • AV communication circuits between DVD player and BOSE amp. are malfunctioning. (with DVD player models)
  • AV communication circuits between multifunction switch and BOSE amp. (without DVD player models)
  • AV communication circuits between DVD player and BOSE amp. (with DVD player models)
Amplifier, iPod-BB and DVD Deck
  • unit: gray
  • connection line: yellow
Malfunction is detected in AV communication circuits between multifunction switch and DVD player. AV communication circuits between multifunction switch and DVD player.

CONFIRMATION/ADJUSTMENT MODE 

  1. Start the diagnosis function and select "Confirmation/Adjustment". The confirmation/adjustment mode indicates where each item can be checked or adjusted.
  2. Select each switch on the "Confirmation/Adjustment Mode" screen to display the relevant trouble diagnosis screen. Press the "BACK" switch to return to the initial Confirmation/Adjustment Mode screen.
Fig 7: Display - Confirmation/Adjustment Mode Screen
G05722590Courtesy of NISSAN MOTOR CO., U.S.A.

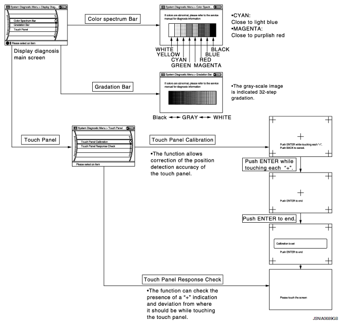
Display Diagnosis

Fig 8: Display - RGB Signal Error Screen
G06308482Courtesy of NISSAN MOTOR CO., U.S.A.

The tint of the color bar indication is as per the following list if RGB signal error is detected.

R (red) signal error : Light blue (Cyan) tint 

G (green) signal error : Purple (Magenta) tint 

B (blue) signal error : Yellow tint 

Vehicle Signals

A comparison check can be made of each actual vehicle signal and the signals recognized by the system.

Fig 9: Display - Vehicle Signals Screen
G06308483Courtesy of NISSAN MOTOR CO., U.S.A.
DIAGNOSIS ITEM REFERENCE

Diagnosis item Display Vehicle status Remarks
Vehicle speed ON Vehicle speed > 0 km/h (0 MPH) Changes in indication may be delayed. This is normal.
OFF Vehicle speed = 0 km/h (0 MPH)
Parking brake ON Parking brake is applied.
OFF Parking brake is released.
Lights ON Light switch ON. -
OFF Light switch OFF.
Ignition ON Ignition switch ON. -
OFF Ignition switch in ACC position.
Reverse ON Shift the selector lever to "R" position. Changes in indication may be delayed. This is normal.
OFF Shift the selector lever other than "R" position.

Speaker Test

Select "SPEAKER DIAGNOSIS" to display the Speaker Diagnosis screen. Press "START and NEXT" to generate a test tone in a speaker. Press "Start" to generate a test tone in the next speaker. Press "End" to stop the test tones.

NOTE: The frequency of test tone emitted from each speaker is as follows.

Front tweeter : 3 kHz 

Front door speaker : 300 Hz 

Rear door speaker : 1 kHz 

Rear surround speaker : 1 kHz 

Center speaker : 1 kHz 

Woofer : 100 Hz 

Seat speaker : 1 kHz 

Fig 10: Display - Speaker Test Screen
G05220214Courtesy of NISSAN MOTOR CO., U.S.A.

Climate Control

Refer to AIR CONDITIONER CONTROL for details.

Navigation

STEERING ANGLE ADJUSTMENT

The steering angle output value detected with the gyroscope is adjusted.

Fig 11: Display - Steering Angle Adjustment Screen
G05722594Courtesy of NISSAN MOTOR CO., U.S.A.

SPEED CALIBRATION

During normal driving, distance error caused by tire wear and tire pressure change is automatically adjusted for by the automatic distance correction function. This function, on the other hand, is for immediate adjustment, in cases such as driving with tire chain fitted on tires.

Fig 12: Display - Speed Calibration Screen
G05220216Courtesy of NISSAN MOTOR CO., U.S.A.

XM SAT SUBSCRIPTION STATUS

The XM NavTraffic subscription status can be checked.

Fig 13: Display - XM SAT Subscription Status Screen
G05220217Courtesy of NISSAN MOTOR CO., U.S.A.

Error History

The self-diagnosis results are judged depending on whether any error occurs from when "Self-diagnosis" is selected until the self-diagnosis results are displayed.

However, the diagnosis results are judged normal if an error has occurred before the ignition SW is turned ON and then no error has occurred until the self-diagnosis start. Check the "Error Record" to detect any error that may have occurred before the self-diagnosis start because of this situation.

The error record displays the time and place of the most recent occurrence of that error. However, take note of the following points.

Count up method A

Count up method B

ERROR HISTORY DISPLAY ITEM REFERENCE

Display type of occurrence frequency Error history display item
Count up method A CAN communication line, control unit (CAN), AV communication line, control unit (AV communication)
Count up method B Other than the above
Fig 14: Display - Error History Screen
G05220218Courtesy of NISSAN MOTOR CO., U.S.A.

Error item

Some error items may be displayed simultaneously according to the cause. If some error items are displayed simultaneously, the detection of the cause can be performed by the combination of display items

ERROR ITEM DESCRIPTION

Error item Description Possible malfunction factor/Action to take
CAN COMM CIRCUIT CAN communication malfunction is detected. Perform diagnosis with CONSULT-III, and then repair the malfunctioning parts according to the diagnosis results.
Refer to "DIAGNOSIS PROCEDURE ".
CONTROL UNIT (CAN) CAN initial diagnosis malfunction is detected. Replace the AV control unit.
CONTROL UNIT (AV) AV communication circuit initial diagnosis malfunction is detected.
FLASH-ROM Error Of Control Unit AV control unit malfunction is detected.
Connection Of Gyro
XM SERIAL COMM Error
CAN Controller Memory Error
Bluetooth Module Connection Error
HDD CONN Error
HDD READ Error
HDD WRITE Error
HDD COMM Error
HDD ACCESS Error
DSP CONN Error
DSP COMM Error
Internal Communication Error Malfunction is detected in AV control unit power supply and ground circuits. Check AV control unit power supply and ground circuits. When detecting no malfunction in those components, replace AV control unit.
GPS Communication Error GPS malfunction is detected. An intermittent error caused by strong radio interference may be detected unless any symptom (GPS reception error, etc.) occurs.
Replace the AV control unit if the malfunction occurs constantly.
GPS ROM Error
GPS RAM Error
GPS RTC Error
Front Display Connection Error When either one of the following items is detected:
  • front display unit power supply and ground circuits are malfunctioning.
  • serial communication circuits between AV control unit and front display unit are malfunctioning.
  • serial communication signal between AV control unit and front display unit is malfunctioning.
  • Front display unit power supply and ground circuits.
  • Serial communication circuits between AV control unit and front display unit.
GPS Antenna Error GPS antenna connection malfunction is detected. GPS antenna.
XM Antenna Connection Error Satellite radio antenna connection malfunction is detected.
  • Satellite radio antenna feeder.
  • Satellite radio antenna.
  • AV COMM CIRCUIT
  • Internal Communication Error
Malfunction is detected in AV control unit power supply and ground circuits. Check AV control unit power supply and ground circuits. When detecting no malfunction in those components, replace AV control unit.
  • AV COMM CIRCUIT
  • Switches Connection Error
When either one of the following items is detected:
  • Multifunction switch power supply and ground circuits are malfunctioning.
  • AV communication signal between AV control unit and multifunction switch is malfunctioning.
Multifunction switch power supply and ground circuits.
  • AV COMM CIRCUIT
  • DVD Deck Connection Error
When either one of the following items is detected:
  • DVD player power supply and ground circuits are malfunctioning.
  • AV communication signal between AV control unit and DVD player is malfunctioning.
DVD player power supply and ground circuits.
  • AV COMM CIRCUIT
  • Amplifier Connection Error
When either one of the following items is detected:
  • BOSE amp. power supply and ground circuits are malfunctioning.
  • AV communication signal between AV control unit and BOSE amp. is malfunctioning.
BOSE amp. power supply and ground circuits.
  • AV COMM CIRCUIT
  • Rearview Camera Connection Error
When either one of the following items is detected:
  • camera control unit power supply and ground circuits are malfunctioning.
  • AV communication signal between AV control unit and camera control unit is malfunctioning.
Camera control unit power supply and ground circuits.
  • AV COMM CIRCUIT
  • iPod Connection Error
When either one of the following items is detected:
  • iPod adapter power supply and ground circuits are malfunctioning.
  • AV communication circuits between camera control unit and iPod adapter are malfunctioning.
  • AV communication signal between AV control unit and iPod adapter is malfunction.
  • iPod adapter power supply and ground circuits.
  • AV communication circuits between camera control unit and iPod adapter.
  • AV COMM CIRCUIT
  • Rearview Camera Connection Error
  • iPod Connection Error
Malfunction is detected in AV communication circuits between BOSE amp. and camera control unit. AV communication circuits between BOSE amp. and camera control unit.
  • AV COMM CIRCUIT
  • Amplifier Connection Error
  • Rearview Camera Connection Error
  • iPod Connection Error
Without DVD player models
  • AV communication circuits between multifunction switch and BOSE amp. are malfunctioning.

    With DVD player models

  • AV communication circuits between DVD player and BOSE amp. are malfunctioning.
  • AV communication circuits between multifunction switch and BOSE amp. (without DVD player models)
  • AV communication circuits between DVD player and BOSE amp. (with DVD player models)
  • AV COMM CIRCUIT
  • DVD Deck Connection Error
  • Amplifier Connection Error
  • Rearview Camera Connection Error
  • iPod Connection Error
Malfunction is detected in AV communication circuits between multifunction switch and DVD player. AV communication circuits between multifunction switch and DVD player.
Without DVD player models
  • AV COMM CIRCUIT
  • Switches Connection Error
  • Amplifier Connection Error
  • Rearview Camera Connection Error
  • iPod Connection Error
Malfunction is detected in AV communication circuits between multifunction switch and AV control unit. AV communication circuits between multifunction switch and AV control unit.
With DVD player models
  • AV COMM CIRCUIT
  • Switches Connection Error
  • DVD Deck Connection Error
  • Amplifier Connection Error
  • Rearview Camera Connection Error
  • iPod Connection Error
Without DVD player models
  • AV COMM CIRCUIT
  • Internal Communication Error
  • Switches Connection Error
  • Amplifier Connection Error
  • Rearview Camera Connection Error
  • iPod Connection Error
Malfunction is detected in AV communication circuits. Check and repair the short circuit in AV communication circuits.
With DVD player models
  • AV COMM CIRCUIT
  • Internal Communication Error
  • Switches Connection Error
  • DVD Deck Connection Error
  • Amplifier Connection Error
  • Rearview Camera Connection Error
  • iPod Connection Error

Vehicle CAN Diagnosis

Fig 15: Display - Vehicle CAN Diagnosis Screen
G05219851Courtesy of NISSAN MOTOR CO., U.S.A.
DISPLAY ITEMS REFERENCE

Items Display (Current) Malfunction counter (Past)
Tx (HVAC) OK/UNKWN OK/0 - 39
Rx (ECM) OK/UNKWN OK/0 - 39
Rx (Cluster) OK/UNKWN OK/0 - 39
Rx (BCM) OK/UNKWN OK/0 - 39
Rx (HVAC) OK/UNKWN OK/0 - 39
Rx (USM) OK/UNKWN OK/0 - 39
Rx (TPMS) OK/UNKWN OK/0 - 39
Rx (STRG) OK/UNKWN OK/0 - 39

AV COMM Diagnosis

Fig 16: Display - AV COMM Diagnosis Screen
G05220220Courtesy of NISSAN MOTOR CO., U.S.A.
DISPLAY ITEMS REFERENCE

Items Status (Current) Counter (Past)
C Tx(ITM-PrimarySW) OK/UNKWN OK/0 - 39
C Rx(PrimarySW-ITM) OK/UNKWN OK/0 - 39
C Rx(STRG SW-ITM) OK/UNKWN OK/0 - 39
C Rx (Audio-ITM) OK/UNKWN OK/0 - 39
C Rx(Amp-ITM) OK/UNKWN OK/0 - 39
C Rx(RearCamera-ITM) OK/UNKWN OK/0 - 39
C Rx(DVD-ITM) OK/UNKWN OK/0 - 39
C Rx(XM-ITM) OK/UNKWN OK/0 - 39
C Rx(iPod-ITM) OK/UNKWN OK/0 - 39
C Rx(Amp-Audio) OK/UNKWN OK/0 - 39
C Rx(DVD-Audio) OK/UNKWN OK/0 - 39
C Rx(iPod-Audio) OK/UNKWN OK/0 - 39
C Tx(Audio-ITM) OK/UNKWN OK/0 - 39
NOTE:
  • Any units with "-" displayed have no history of vehicle connection.
  • "Audio" and "Amp" indicate the same status because "Amp" indicates the status of the amplifier integrated in the AV control unit.
  • "STRG SW", "Amp""XM" indicate the same status as "Audio".

Hands-Free Phone

The hands-free phone reception volume adjustment, microphone and speaker test, and memory erase functions are also available.

Fig 17: Display - Hands-Free Phone Screen
G05220221Courtesy of NISSAN MOTOR CO., U.S.A.

Camera Cont.

The two functions of "Connection Confirmation" and "Adjust Offset of Rear View Camera" are available.

CONNECTION CONFIRMATION 

The steering angle sensor, reverse signal and vehicle speed sensor can be inspected.

Fig 18: Display - Connection Confirmation Screen
G05220222Courtesy of NISSAN MOTOR CO., U.S.A.
DISPLAY ITEMS REFERENCE

Diagnosis item Display Vehicle status
Steer. Angle Sensor ON When steering the vehicle with ignition switch ON (remains ON until connection mode is stopped when it is turned ON).
OFF
  • Ignition switch at ACC.
  • No steering with ignition switch ON.
- Malfunction detected in camera connection recognition signal.
Reverse Sensor ON Selector lever is in "R" with ignition switch ON.
OFF
  • Ignition switch at ACC.
  • Selector lever is in position other than "R" with ignition switch ON.
- Malfunction detected in camera-connection recognition signal.
Vehicle Speed Sensor ON Vehicle speed is more than 0 km/h (0 MPH) with ignition switch ON.
OFF
  • Ignition switch at ACC.
  • Vehicle speed is 0 km/h (0 MPH) with ignition switch ON.
- Malfunction detected in camera connection recognition signal.
Side view Switch - Not used.

ADJUST OFFSET OF REAR VIEW CAMERA 

Use this mode to adjust the guide line display position of the rearview monitor if necessary after removing the rear view monitor camera.

Fig 19: Display - Adjust Offset Of Rear View Camera Screen
G05220223Courtesy of NISSAN MOTOR CO., U.S.A.

Bluetooth

Confirm/Change Passkey

Fig 20: Display - Confirm/Change Passkey Screen
G05220224Courtesy of NISSAN MOTOR CO., U.S.A.

Confirm/Change Device Name

Fig 21: Display - Confirm/Change Device Name Screen
G05220225Courtesy of NISSAN MOTOR CO., U.S.A.

SAT

Fig 22: Display - Change Channel Screen
G05220226Courtesy of NISSAN MOTOR CO., U.S.A.
Fig 23: Display - Change Application ID Screen
G05220227Courtesy of NISSAN MOTOR CO., U.S.A.

Delete Unit Connection Log

Deletes any unit connection records and error records from the AV control unit memory. (Clear the records of the unit that has been removed.)

Fig 24: Display - Delete Unit Connection Log Screen
G05220228Courtesy of NISSAN MOTOR CO., U.S.A.

Initialize Settings

Deletes data stored in HDD.

Fig 25: Display - Initialize Settings Screen
G05220229Courtesy of NISSAN MOTOR CO., U.S.A.