LEMON Manuals: Even more car manuals for everyone: 1960-2025
Home >> Infiniti >> 2012 >> EX35 Base, AWD >> Repair and Diagnosis (Single Page) >> Accessories & Equipment >> Entertainment Systems >> Audio, Visual & Navigation System (BOSE Audio With Navigation) >> System Description >> Diagnosis System (Av Control Unit) >> On Board Diagnosis Function >> Confirmation/Adjustment Mode >> Display Diagnosis
April 5, 2026: LEMON Manuals is launched! Read the announcement.

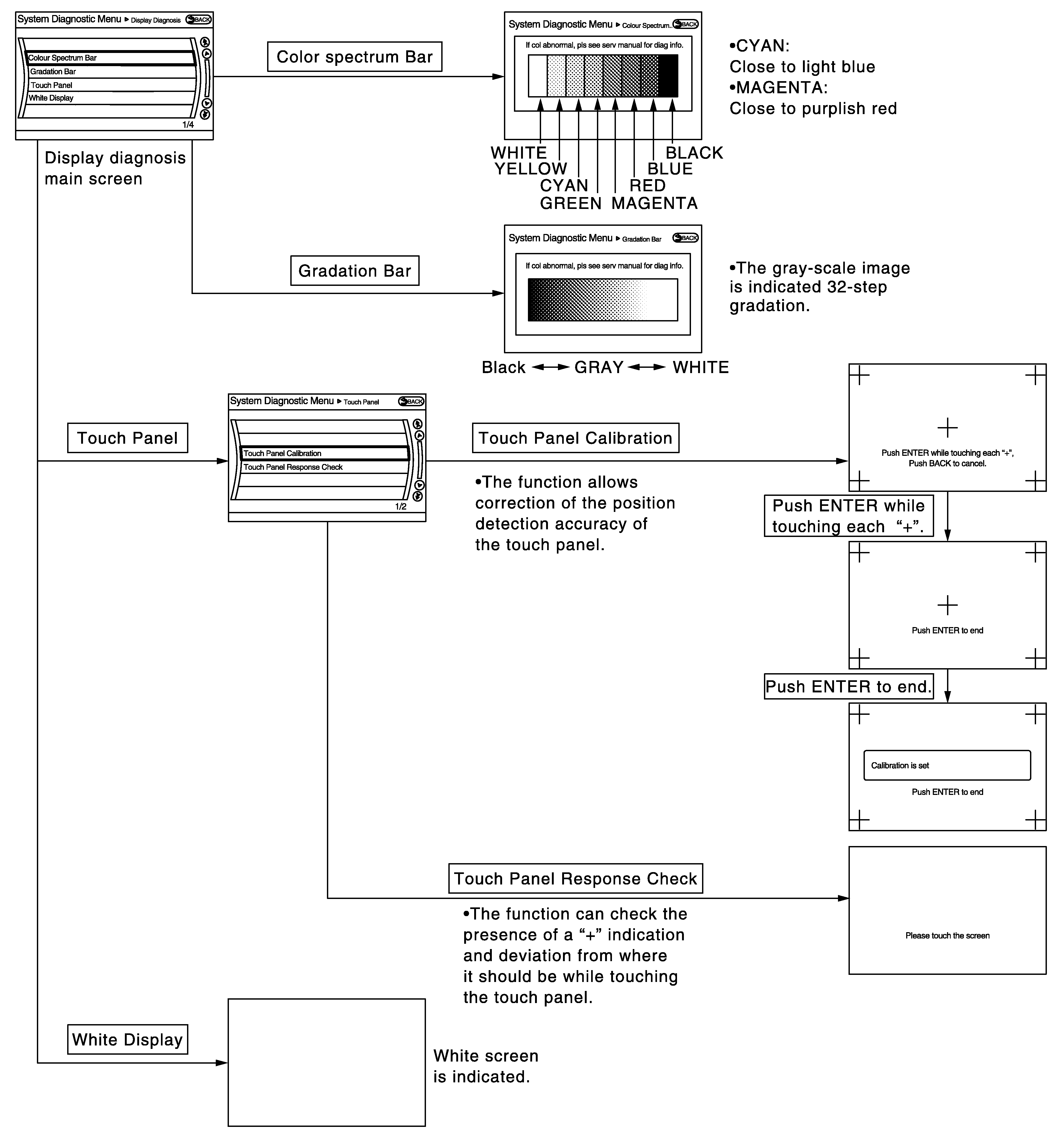
Display Diagnosis

Fig 1: Display - Diagnosis Screen
G06573582Courtesy of NISSAN NORTH AMERICA, INC.