Confirmation/Adjustment Mode
- Start the diagnosis function and select "Confirmation/Adjustment". The confirmation/adjustment mode indicates where each item can be checked or adjusted.
- Select each switch on the "Confirmation/Adjustment Mode" screen to display the relevant trouble diagnosis screen. Press the "Back" switch to return to the initial Confirmation/Adjustment Mode screen.
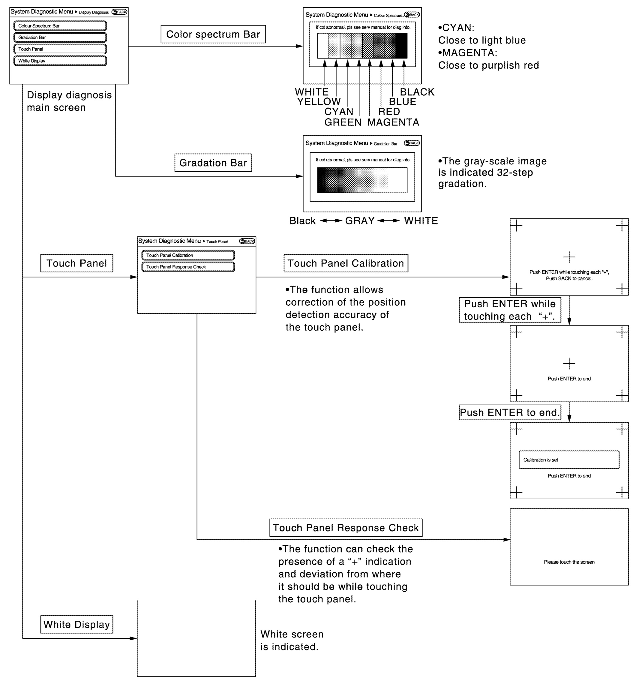
Display Diagnosis
Vehicle Signals
A comparison check can be made of each actual vehicle signal and the signals recognized by the system.
| Diagnosis item | Display | Vehicle status | Remarks |
|---|---|---|---|
| Vehicle speed | ON | Vehicle speed > 0 km/h (0 MPH) | Changes in indication may be delayed. This is normal. |
| OFF | Vehicle speed = 0 km/h (0 MPH) | ||
| Parking brake | ON | Parking brake is applied. | |
| OFF | Parking brake is released. | ||
| Lights | ON | Block the light beam from the auto light optical sensor when the light switch is ON. | - |
| OFF | Either of the following conditions
|
||
| Power button | ON | Power button ON | - |
| OFF | Power button in ACC position | ||
| Reverse | ON | Shift the selector lever to "R" position | Changes in indication may be delayed. This is normal. |
| OFF | Shift the selector lever other than "R" position |
Navigation
STEERING ANGLE ADJUSTMENT
- The steering angle output value detected with the gyroscope is adjusted.
SPEED CALIBRATION
- During normal driving, distance error caused by tire wear and tire pressure change is automatically adjusted for by the automatic distance correction function. This function, on the other hand, is for immediate adjustment, in cases such as driving with tire chain fitted on tires.
SENSOR INFORMATION
- Displays the reception status of the GPS antenna connector.
XM SAT SUBSCRIPTION STATUS
- The XM NavTraffic subscription status can be checked.
Error location display
The self-diagnosis results are judged depending on whether any error occurs from when "Self-diagnosis" is selected until the self-diagnosis results are displayed.
However, the diagnosis results are judged normal if an error has occurred before the ignition switch is turned ON and then no error has occurred until the self-diagnosis start. Check the "Error Record" to detect any error that may have occurred before the self-diagnosis start because of this situation.
The error record displays the time and place of the most recent occurrence of that error. However, take note of the following points.
- If there is a malfunction with the GPS antenna circuit board in the AV control unit, the correct date and time of occurrence may not be able to be displayed.
- Place of the error occurrence is represented by the position of the current location mark at the time an error occurred. If current location mark has deviated from the correct position, then the place of the error occurrence cannot be located correctly.
- The frequency of occurrence is displayed in a count up manner. The actual count up method differs depending on the error item.
Count up method A
- The counter resets to 0 if an error occurs when ignition switch is turned ON. The counter increases by 1 if the condition is normal at a next ignition ON cycle.
- The counter upper limit is 39. Any counts exceeding 39 are ignored." The counter can be reset (no error record display) with the "Delete log" switch or CONSULT.ERROR HISTORY DISPLAY ITEM REFERENCE CHART
Display type of occurrence frequency Error history display item Count up method A CAN communication line, control unit (CAN), AV communication line, control unit (AV)
Error item
Some error items may be displayed simultaneously according to the cause. If some error items are displayed simultaneously, the detection of the cause can be performed by the combination of display items
| Error item | Description | Possible malfunction factor/Action to take |
|---|---|---|
| CAN COMM CIRCUIT | CAN communication malfunction is detected. | Perform diagnosis with CONSULT, and then repair the malfunctioning parts according to the diagnosis results. Refer to "CONSULT FUNCTION ". |
| CONTROL UNIT (CAN) | CAN initial diagnosis malfunction is detected. | Replace the AV control unit if the malfunction occurs constantly. Refer to "REMOVAL AND INSTALLATION ". |
| CONTROL UNIT (AV) | AV communication circuit initial diagnosis malfunction is detected. | |
| Control Unit Internal Error | AV control unit malfunction is detected. | |
| Switch Initial Communication Error | AV control unit or multifunction switch internal malfunction are detected. | Replace the AV control unit or multifunction switch if the malfunction occurs constantly. Refer to "REMOVAL AND INSTALLATION " (AV control unit), "REMOVAL AND INSTALLATION " (multifunction switch). |
| Steer. Angle Sensor Calibration | Predictive course line center position adjustment of the steering angle sensor is incomplete. | Adjust the predictive course line center position of the steering angle sensor. Refer to "CONSULT FUNCTION ". |
| GPS Antenna Error | GPS antenna connection malfunction is detected. | Check the connection of the GPS antenna connector. |
| XM Antenna Connection Error | Satellite radio antenna connection malfunction is detected. | Satellite radio antenna disconnection. |
| USB electric current error | Detection of overcurrent in USB connector. | Check USB harness between the AV control unit and USB connector. |
| TCU Connection Error | TCU connection malfunction is detected. | Check that the connection to the TCU connector is normal. |
|
When either one of the following items are detected:
|
|
AV COMM Diagnosis
- Displays the communication status between AV control unit (master unit) and each unit.
- The error counter displays "OK" if any malfunction was not detected in the past and displays "0" if a malfunction is detected. It increases by 1 if the condition is normal at the next ignition switch ON cycle. The upper limit of the counter is 39.
- The error counter is erased if "Reset" is pressed.ERROR COUNTER REFERENCE CHART
Items Status (Current) Counter (Past) C Tx(ITM-PrimarySW) OK/??? OK/0 - 39 C Rx(PrimarySW-ITM) OK/??? OK/0 - 39 NOTE: "???" indicates UNKWN
Hands-Free Phone, CARWINGS
The hands-free phone reception volume adjustment and microphone and speaker test functions are also available.
Camera
The four functions of "Correct Draw Line of Rear view Camera" is available.
Correct Draw Line of Rear view Camera
- Use this mode to adjust the guide line display position of the rear view monitor if necessary after removing the rear view monitor camera.
Clock Setting
The clock can be set.
XM
- Change Channel
- Any necessary channels required to receive traffic information from the satellite radio system can be set.
- Change Application ID
- Any application ID'-s required to receive traffic information from the satellite radio system can be set.
- Diag
- XM authentication diagnosis.
Delete Unit Connection Log
Deletes any unit connection records and error records from the AV control unit memory. (Clear the records of the unit that has been removed.)
User Data Initialization
Initializes the AV control unit memory.
Version Information
Version information of the AV control unit is displayed.
Software Update
Software version of the AV control unit can be update.
For detail of the operation, refer to "SOFTWARE UPDATE (AV CONTROL UNIT) : WORK PROCEDURE ".