LEMON Manuals: Even more car manuals for everyone: 1960-2025
Home >> Infiniti >> 2017 >> QX60 Base, AWD >> Repair and Diagnosis (Single Page) >> Accessories & Equipment >> Collision/Avoidance >> Driver Assistance System (ADAS Control Unit) (Introduction, Wiring Diagrams And Basic Inspection) (Except Hybrid) >> System Description >> System >> System Description >> System Diagram
April 5, 2026: LEMON Manuals is launched! Read the announcement.

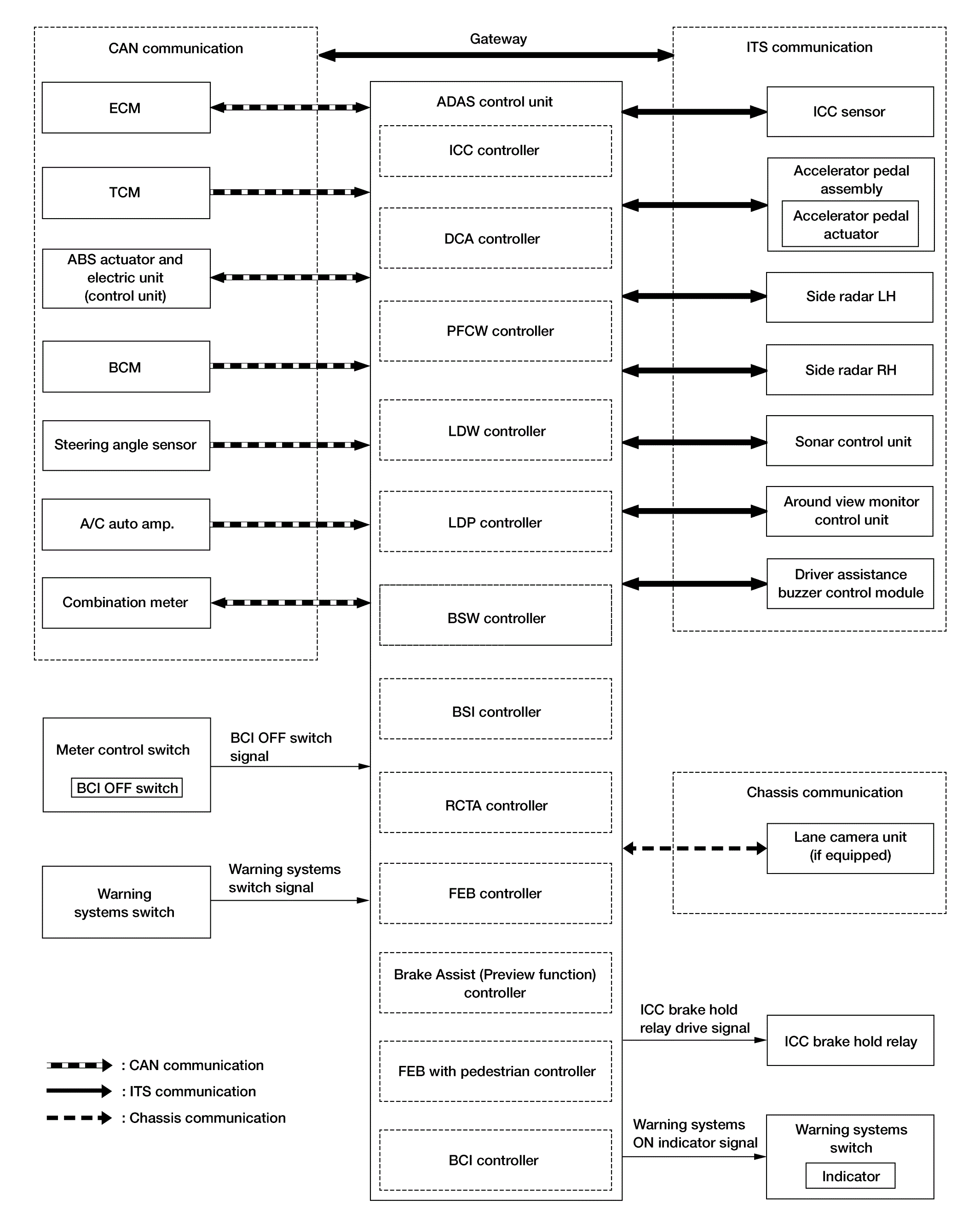
System Diagram

GNSAWOIA0173GB-173Courtesy of NISSAN NORTH AMERICA, INC.