LEMON Manuals: Even more car manuals for everyone: 1960-2025
Home >> Oldsmobile >> 1993 >> Achieva V6-3300 3.3L >> Repair and Diagnosis >> Powertrain Management >> Relays and Modules - Powertrain Management >> Relays and Modules - Computers and Control Systems >> Engine Control Module >> Testing and Inspection
April 5, 2026: LEMON Manuals is launched! Read the announcement.

Engine Control Module: Testing and Inspection

On-Board Diagnostic Check:




"Service Engine Soon" Light Wiring Circuit:





Circuit Description:

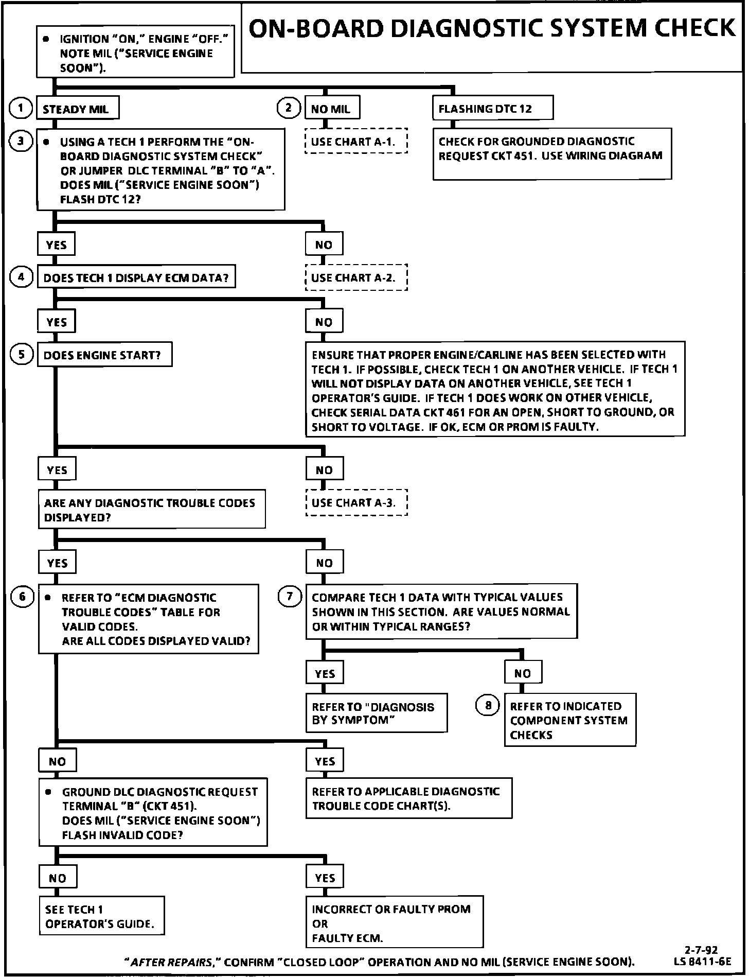
The on-board diagnostic system check is an organized approach to identifying a problem created by an electronic engine control system malfunction. It must be the starting point for any driveability complaint diagnosis, because it directs the service technician to the next logical step in diagnosing the complaint. Understanding the chart and using it correctly will reduce diagnostic time and prevent the unnecessary replacement of good parts.

Test Description: Number(s) below refer to circled number(s) on the diagnostic chart.
1. This step is a check for the proper operation of the Malfunction Indicator Lamp (MIL) "Service Engine Soon." The MIL should be "ON" steady.
2. No MIL at this point indicates that there is a problem with the MIL circuit or the ECM control of that circuit.
3. This test checks the ability of the ECM to control the MIL. With the diagnostic terminal grounded, the MIL should flash DTC 12 three times, followed by any diagnostic trouble code stored in memory. A PROM error may result in the inability to flash DTC 12.
4. Most of the diagnostic charts use a Tech 1 to aid diagnosis, therefore, serial data must be available. If a PROM error is present, the ECM may have been able to flash DTC 12 or 51, but not transmit serial data.
5. Although the ECM is powered up, a "Cranks But Will Not Run" symptom could exist because of an ECM or system problem.
6. This step will isolate if the customer complaint is a MIL or a driveability problem with no MIL. Refer to "ECM Diagnostic Trouble Codes Chart" in this section for a list of valid diagnostic trouble codes. An invalid diagnostic trouble code may be the result of a faulty scan tool, PROM or ECM.
7. Comparison of actual control system data with the typical values is a quick check to determine if any parameter is not within limits. Keep in mind that a base engine problem (i.e. incorrect valve timing) may substantially alter sensor values
8. If the actual data is not within the typical values established, the "Component Testing" charts (C-Charts), will provide a functional check of the suspect component of system.


Tech 1 Data Values:






If after completing the on-board diagnostic system check and finding the on-board diagnostics functioning properly and no diagnostic trouble codes displayed, a comparison of "Typical Tech 1 Values," for the appropriate engine, may be used for comparison. The "Typical Tech 1 Values" are average display values recorded from normally operating vehicles and are intended to represent what a normally functioning system would display.

A SCAN TOOL THAT DISPLAYS FAULTY DATA SHOULD NOT BE USED, AND THE PROBLEM SHOULD BE REPORTED TO THE MANUFACTURER. THE USE OF A FAULTY SCAN TOOL CAN RESULT IN MISDIAGNOSIS AND UNNECESSARY PARTS REPLACEMENT.

Only the parameters listed below are used in this manual for diagnosis. If a scan reads other parameters, the values are not recommended by General Motors for use in diagnosis. For more description on the values and use of the TECH 1 to diagnose ECM inputs, refer to the applicable diagnosis section in "Component Testing (C-Charts)". If all values are within the range illustrated,Testing and Inspection