LEMON Manuals: Even more car manuals for everyone: 1960-2025
Home >> Pontiac >> 1994 >> Firebird Formula, 2D Convertible, Standard >> Repair and Diagnosis >> Engine Performance >> System >> Engine Controls - Tests W/Codes - 3.4L >> ECM/Pcm Code Charts >> Code 82, 3X Signal Error >> Diagnostic Aids
April 5, 2026: LEMON Manuals is launched! Read the announcement.

Diagnostic Aids

An open or shorted 3X signal will cause a "Cranks But Won't Run" condition. An intermittent connection may set a DTC 82 and then disappear when a connection is made. A history DTC 82 may indicate poor terminal connections, a marginally faulty sensor or a marginal ICM.

Fig 1: Code 82 Schematic (3.4L) 3X Signal Error
G94H34071
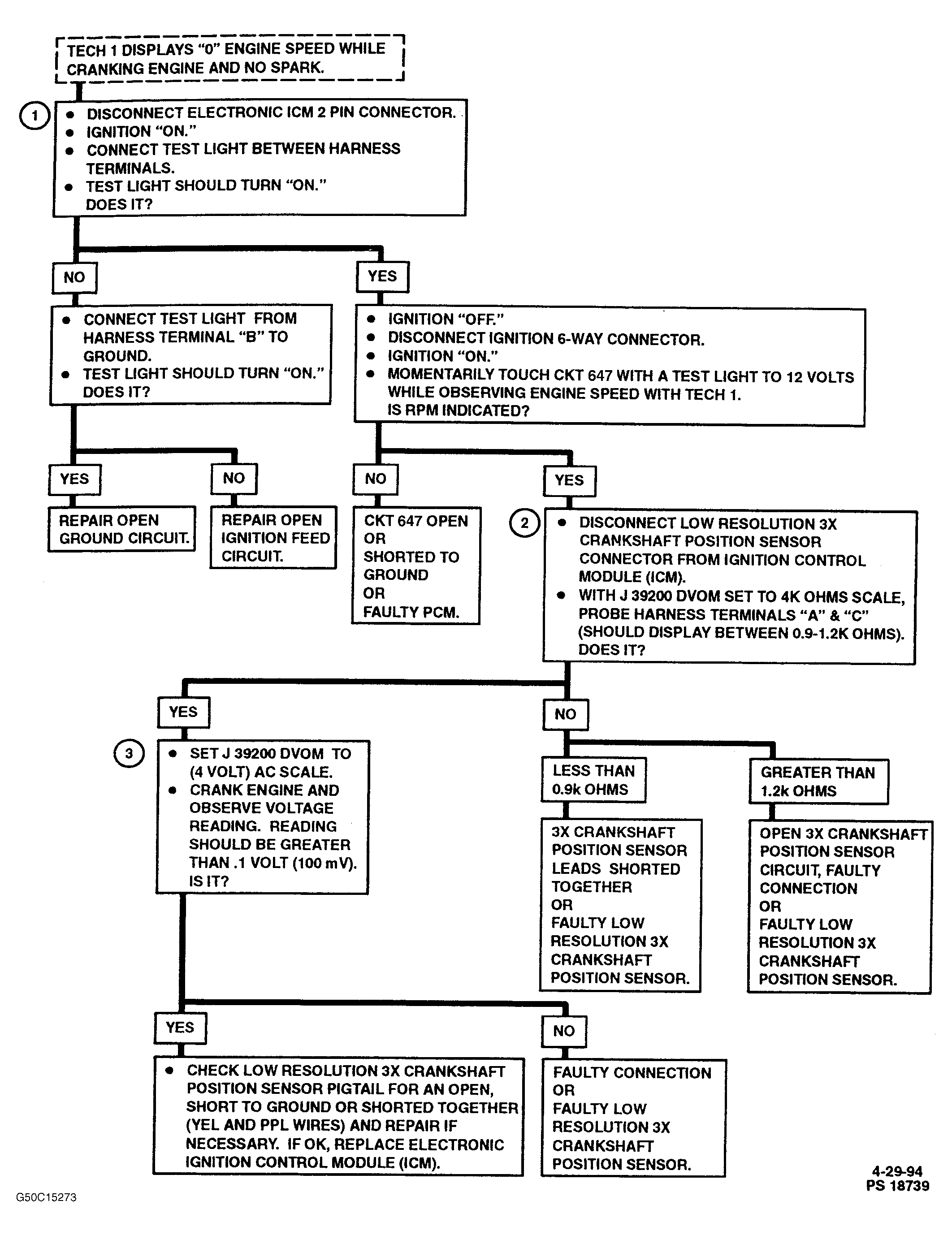
Fig 2: Code 82 Flow Chart (3.4L) 3X Signal Error
G50C15273