LEMON Manuals: Even more car manuals for everyone: 1960-2025
Home >> Suzuki >> 2012 >> SX4 LE, Standard Trans >> Repair and Diagnosis >> External Pages >> Different car >> Section 60 (Electronic Stability Program) >> Schematic and Routing Diagram >> ESP® Input/Output Block Diagram
April 5, 2026: LEMON Manuals is launched! Read the announcement.

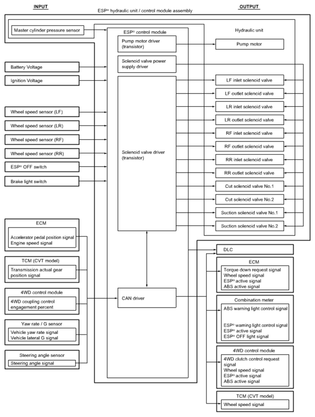
ESP® Input/Output Block Diagram

WARNING: This page is about a different car, the 2011 Suzuki SX4. However, it is still accessible from the selected car via links, so may be relevant.
Fig 1: ESP® Input/Output Block Diagram
G06866681Courtesy of SUZUKI OF AMERICA CORP.