LEMON Manuals: Even more car manuals for everyone: 1960-2025
Home >> VinFast >> 2023 >> VF9 Eco >> Repair and Diagnosis (Single Page) >> Accessories & Equipment >> Collision/Avoidance >> Driver Assistance Systems >> Description And Function >> Auto Pilot Emergency Collision Avoidance System Description And Function >> Systematics user information AAEB
April 5, 2026: LEMON Manuals is launched! Read the announcement.

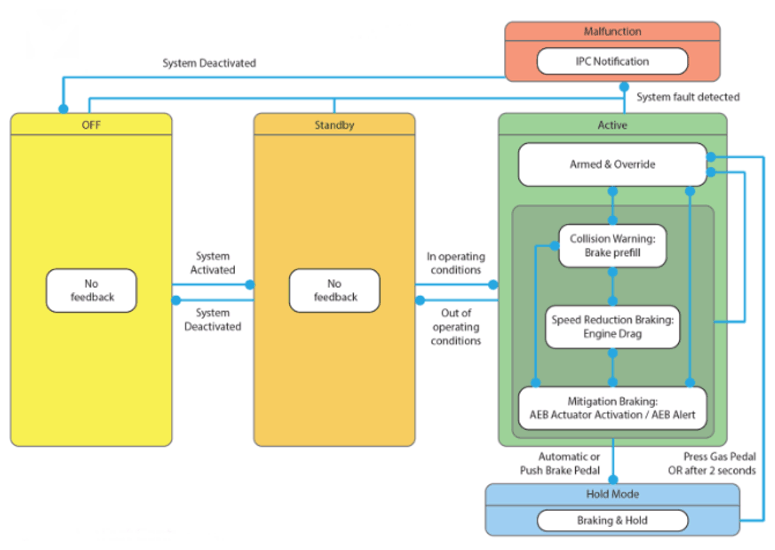
Systematics user information AAEB

G16024820Courtesy of VINFAST, LLC