LEMON Manuals: Even more car manuals for everyone: 1960-2025
Home >> VinFast >> 2023 >> VF9 Eco >> Repair and Diagnosis (Single Page) >> Accessories & Equipment >> Drivers Assistance Systems - ADAS >> Driver Assistance Systems >> Description And Function >> Auto Pilot Emergency Collision Avoidance System Description And Function >> Systematics user information RAEB
April 5, 2026: LEMON Manuals is launched! Read the announcement.

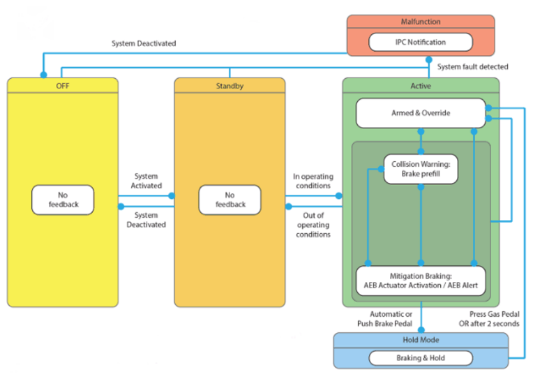
Systematics user information RAEB

G16024822Courtesy of VINFAST, LLC