LEMON Manuals: Even more car manuals for everyone: 1960-2025
Home >> Acura >> 1995 >> NSX Automatic >> Repair and Diagnosis >> Engine Performance >> System >> Engine Controls - System & Component Testing >> Idle Control Systems >> Air Conditioning Signal
April 5, 2026: LEMON Manuals is launched! Read the announcement.

Air Conditioning Signal

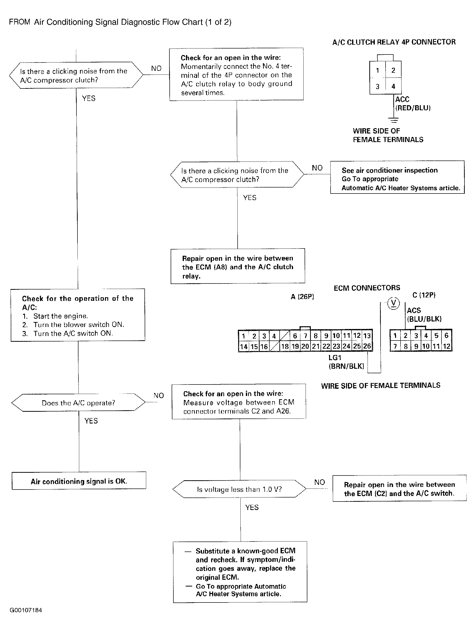
This signals the ECM when there is a demand for cooling from the air conditioning system. For troubleshooting of the air conditioning signal circuit, see Fig 1 and Fig 2 .

Fig 1: Air Conditioning Signal Diagnostic Flow Chart (1 Of 2)
G00107183Courtesy of AMERICAN HONDA MOTOR CO., INC.
Fig 2: Air Conditioning Signal Diagnostic Flow Chart (2 Of 2)
G00107184Courtesy of AMERICAN HONDA MOTOR CO., INC.