LEMON Manuals: Even more car manuals for everyone: 1960-2025
Home >> Acura >> 2000 >> 1.6EL RS, Automatic >> Repair and Diagnosis >> Engine Performance >> System >> Idle Control System >> Troubleshooting Flowcharts >> Brake Switch Signal >> 1999-2000 Models
April 5, 2026: LEMON Manuals is launched! Read the announcement.

1999-2000 Models

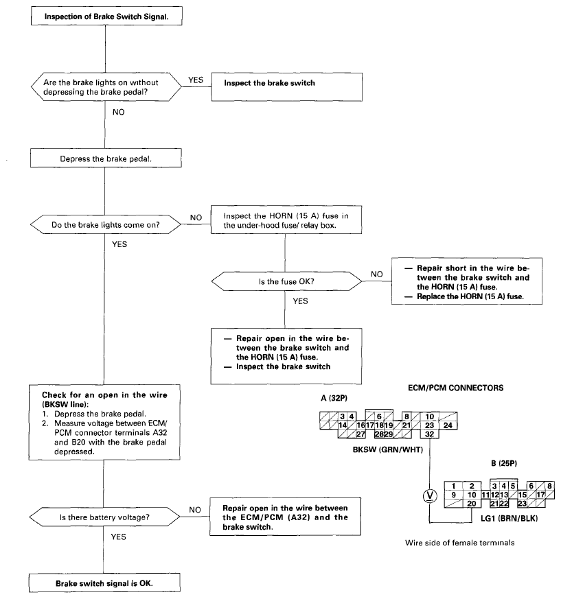
Fig 1: Brake Switch Signal Flowchart
G06291329Courtesy of AMERICAN HONDA MOTOR CO., INC.