LEMON Manuals: Even more car manuals for everyone: 1960-2025
Home >> Acura >> 2000 >> RL V6-3474cc 3.5L >> Repair and Diagnosis >> Powertrain Management >> Transmission Control Systems >> Testing and Inspection >> Component Tests and General Diagnostics >> Interlock System - Key Interlock System Circuit Troubleshooting
April 5, 2026: LEMON Manuals is launched! Read the announcement.

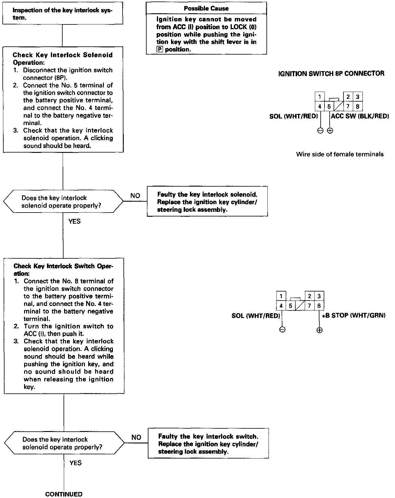
Interlock System - Key Interlock System Circuit Troubleshooting