LEMON Manuals: Even more car manuals for everyone: 1960-2025
Home >> Cadillac >> 1995 >> Eldorado Base >> Repair and Diagnosis >> Engine Performance >> System >> Engine Controls - Tests W/Codes >> Pcm Code Charts >> Code P053, 4X Reference SGNL Interrupt From IGN CNTRL Module >> Note On Intermittents
April 5, 2026: LEMON Manuals is launched! Read the announcement.

Note On Intermittents

This code sets due to a false start condition which engine speed exceeds 568 RPM but does not start.

Fig 1: Code P053 Schematic, 4X Reference Signal Interrupt From Ignition Control Module
G94G32942Courtesy of GENERAL MOTORS CORP.
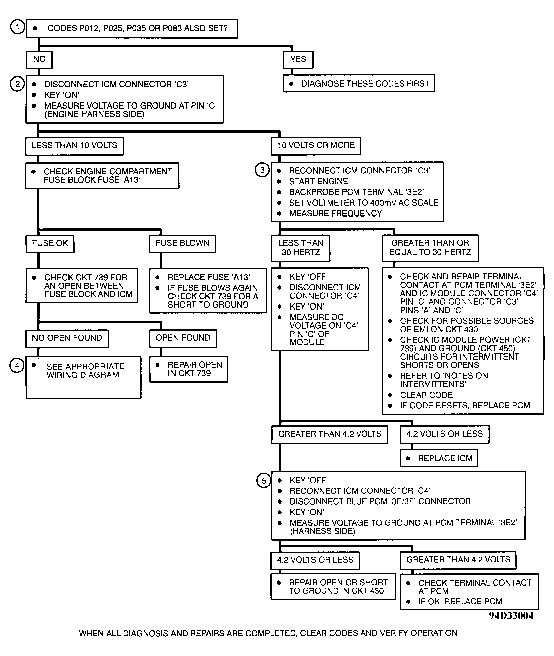
Fig 2: Code P053 Diagnostic Flow Chart, 4X Reference Signal Interrupt From Ignition Control Module
G94D33004Courtesy of GENERAL MOTORS CORP.