LEMON Manuals: Even more car manuals for everyone: 1960-2025
Home >> Chevrolet >> 1993 >> Corvette Base, 2D Convertible, Standard >> Repair and Diagnosis >> Body & Frame >> Door Locks >> Remote Keyless Entry System >> System Testing >> Transmitter Cannot Be Programmed >> Test Description
April 5, 2026: LEMON Manuals is launched! Read the announcement.

Test Description

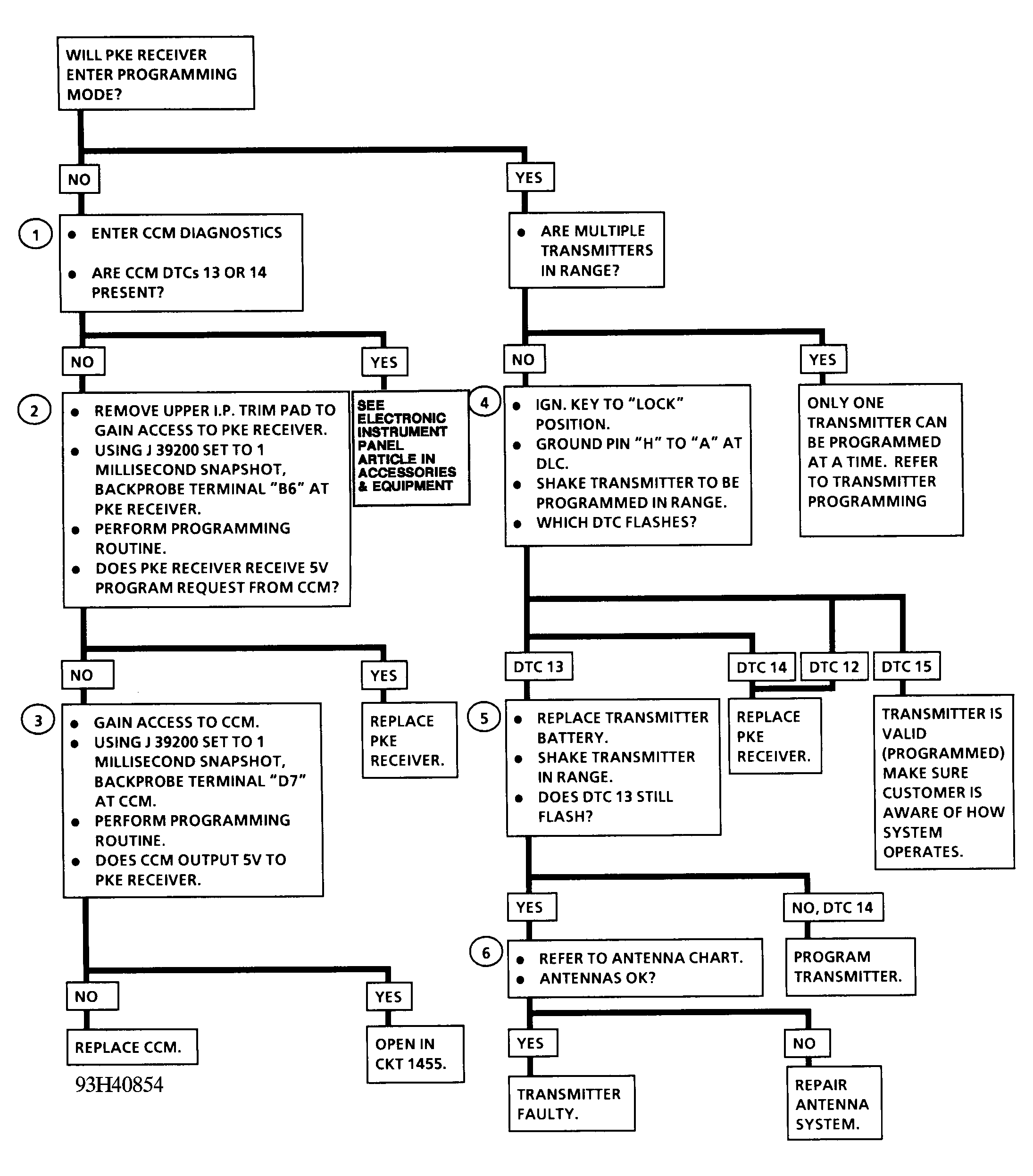
  1. Checks if Driver Information Center (DIC) buttons are malfunctioning and setting CCM diagnostic trouble codes 13 or 14.
  2. Checks if a program request signal is present at terminal B6 of PKE receiver.
  3. Checks if CCM is sending a program request signal on terminal D7.
  4. Test determines if transmitter or receiver is at fault. Diagnostic trouble Code 14 would indicate receiver cannot carry out a programming command. Diagnostic trouble Code 13 would indicate the receiver does not recognize that a transmitter is present. Diagnostic trouble Code 12 indicates an internal receiver fault is present.
  5. Checks if transmitter battery is weak or a possible antenna problem is present.
  6. Checks if an antenna problem is present or if transmitter to be programmed is at fault.
Fig 1: Transmitter Cannot Be Programmed; Schematic
G93G40853Courtesy of GENERAL MOTORS CORP.
Fig 2: Transmitter Cannot Be Programmed; Flow Chart
G93H40854Courtesy of GENERAL MOTORS CORP.