LEMON Manuals: Even more car manuals for everyone: 1960-2025
Home >> GMC >> 1995 >> Forward Control 4.3 Z, Automatic >> Repair and Diagnosis (Single Page) >> Engine Performance >> System >> Engine Controls - Basic Diagnostic Procedures - 4.3L >> On-Board Diagnostic (OBD) System Check >> A-2, No Scan Tool Data
April 5, 2026: LEMON Manuals is launched! Read the announcement.

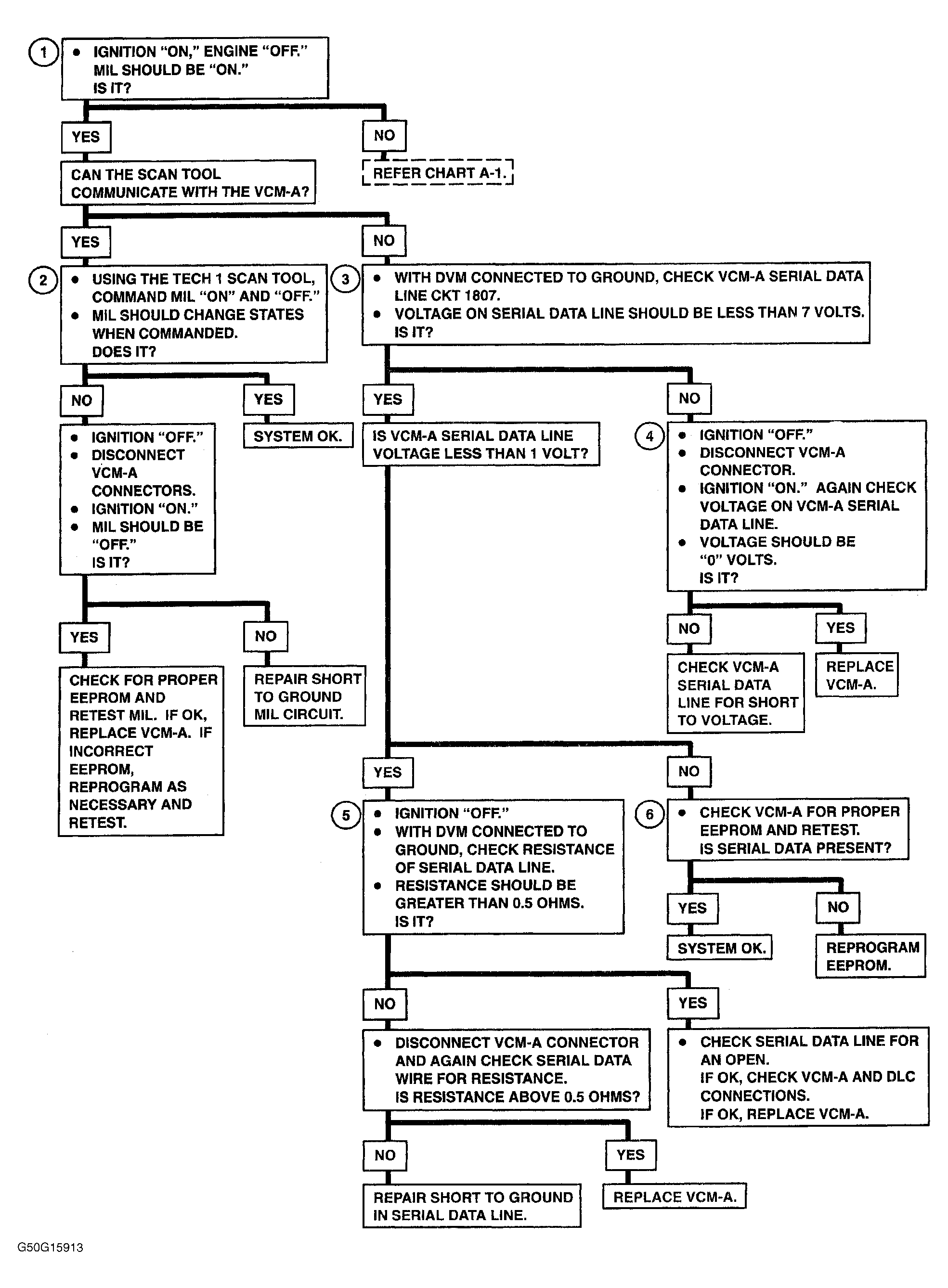
A-2, No Scan Tool Data

Fig 1: Flow Chart A-2, No Scan Tool Data (OBD)
G50G15913Courtesy of GENERAL MOTORS CORP.