LEMON Manuals: Even more car manuals for everyone: 1960-2025
Home >> Geo >> 1991 >> Metro XFi >> Repair and Diagnosis >> Engine Performance >> System >> Engine Controls - Basic Testing >> Chart A-7, Fuel System Pressure Test
April 5, 2026: LEMON Manuals is launched! Read the announcement.

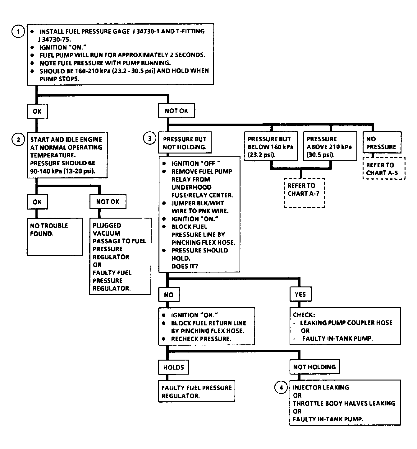
Chart A-7, Fuel System Pressure Test

With ignition on, ECM activates fuel pump. Fuel pump operates as long as engine is cranking or running, and ECM is receiving reference pulses. If no reference pulses are received, ECM will turn off fuel pump approximately 2 seconds after reference pulses stop. The ECM is located below left side of instrument panel.

Fuel pump delivers fuel to fuel rail and fuel injectors, then to pressure regulator where system pressure is maintained at approximately 23.2-30.5 psi (1.6-2.1 kg/cm2 ), depending on engine operating conditions. Excess fuel is returned to fuel tank.

NOTE: Test numbers refer to test numbers on diagnostic chart.
  1. Release fuel pressure before disconnecting fuel lines. Wrap fuel line with shop towel before disconnecting fuel lines. With ignition on, fuel pressure should be approximately 23.2-30.5 psi (1.6-2.1 kg/cm2 ). Fuel pressure is controlled by spring pressure in pressure regulator.
  2. With engine idling, high manifold vacuum is applied to pressure regulator, resulting in a lower fuel pressure.
  3. Fuel pressure that decreases quickly may be caused by one of the following: defective fuel pump check valve, fuel lines leaking, leaking pressure regulator or fuel injectors stuck open.
  4. Fuel injector that is leaking and stuck open can be determined by a fouled or saturated spark plug. Pressurize fuel system and check for leaking fuel injector.
  5. Fuel pressure less than 23.2 psi (1.6 kg/cm2 ) may cause a lean condition, resulting in hard starting and poor driveability, if engine will start. Restricted flow may allow engine to run at idle or low speeds, but causes a surge and engine stall in acceleration.
  6. Restricting fuel return line allows fuel pump to develop maximum fuel pressure. When battery voltage is applied to fuel pump test terminal, fuel pressure should be greater than 30.5 psi (2.1 kg/cm2 ).
  7. This determines if high fuel pressure is caused by a restricted fuel return or defective pressure regulator.
Fig 1: Chart A-7, Fuel System Pressure Test (1 of 2)
G91G16366Courtesy of GENERAL MOTORS CORP.
Fig 2: Chart A-7, Fuel System Pressure Test (2 of 2)
G91H16367Courtesy of GENERAL MOTORS CORP.