LEMON Manuals: Even more car manuals for everyone: 1960-2025
Home >> Honda >> 1992 >> Civic CX >> Repair and Diagnosis >> Engine Performance >> System >> Engine Controls - Tests W/Codes >> Trouble Code Charts >> Code 17 - Vehicle Speed Sensor (VSS) Circuit
April 5, 2026: LEMON Manuals is launched! Read the announcement.

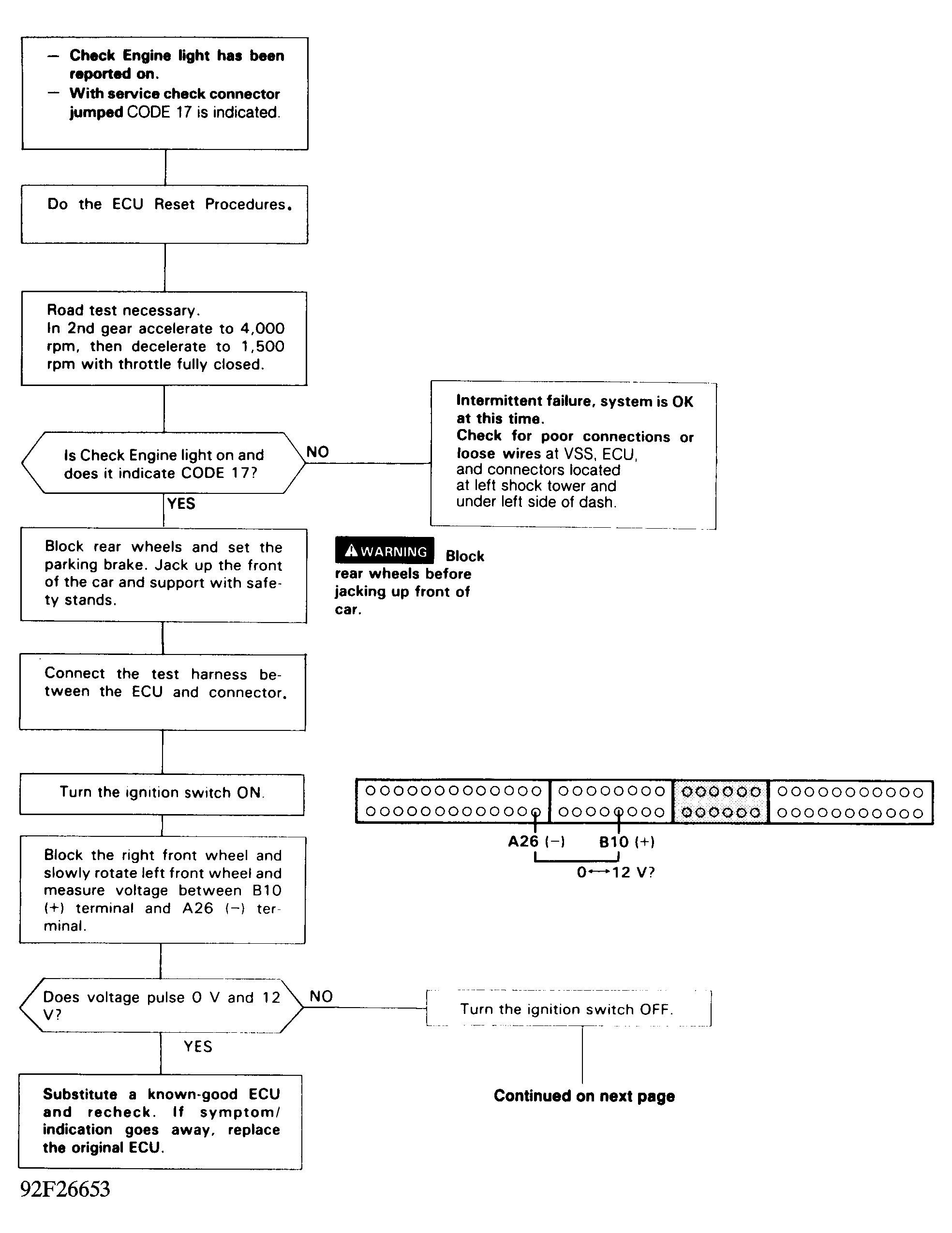
Code 17 - Vehicle Speed Sensor (VSS) Circuit

Fig 1: Code 17 Chart (1 Of 2) - Vehicle Speed Sensor (VSS) CKT.
G92F26653
Fig 2: Code 17 Chart (2 Of 2) - Vehicle Speed Sensor (VSS) CKT.
G92G26654