LEMON Manuals: Even more car manuals for everyone: 1960-2025
Home >> Infiniti >> 2011 >> EX35 Base, AWD >> Repair and Diagnosis >> Electrical >> Body Electrical >> Power Control System >> IPDM E/R >> System Description >> Relay Control System >> System Diagram
April 5, 2026: LEMON Manuals is launched! Read the announcement.

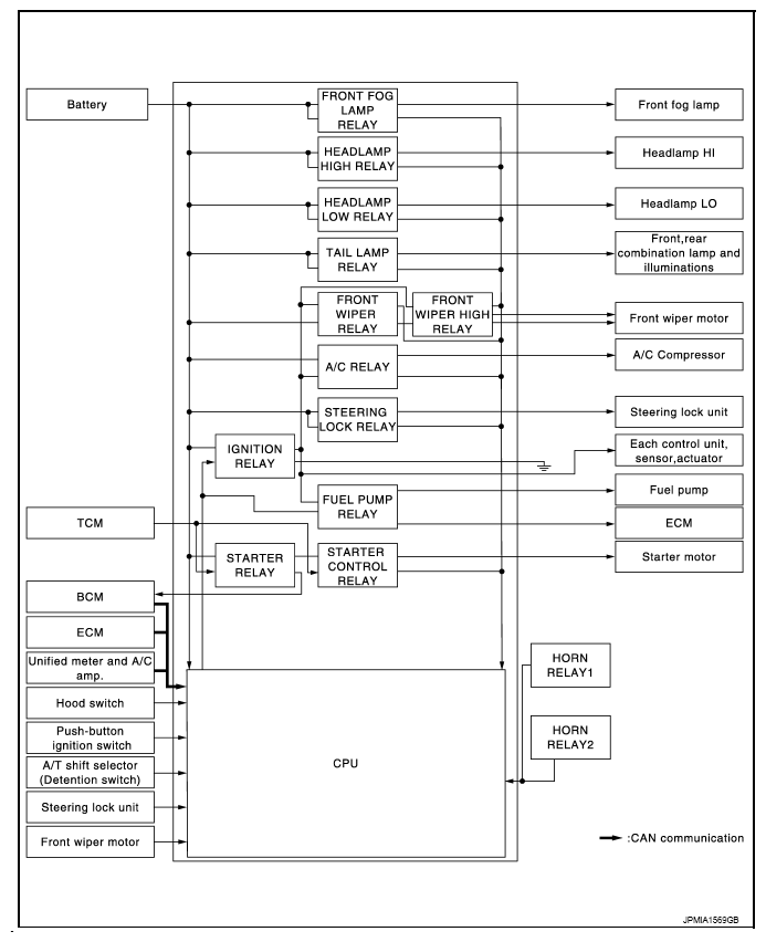
System Diagram

Fig 1: Relay Control System - System Diagram
G07163454Courtesy of NISSAN MOTOR CO., U.S.A.
NOTE: Steering lock relay and steering lock unit, as shown in the system diagram, are for models with steering lock unit only.