LEMON Manuals: Even more car manuals for everyone: 1960-2025
Home >> Infiniti >> 2013 >> JX35 FWD >> Repair and Diagnosis >> Restraints >> Restraints Control Systems >> Seat Belt Control System >> System Description >> System >> System Diagram
April 5, 2026: LEMON Manuals is launched! Read the announcement.

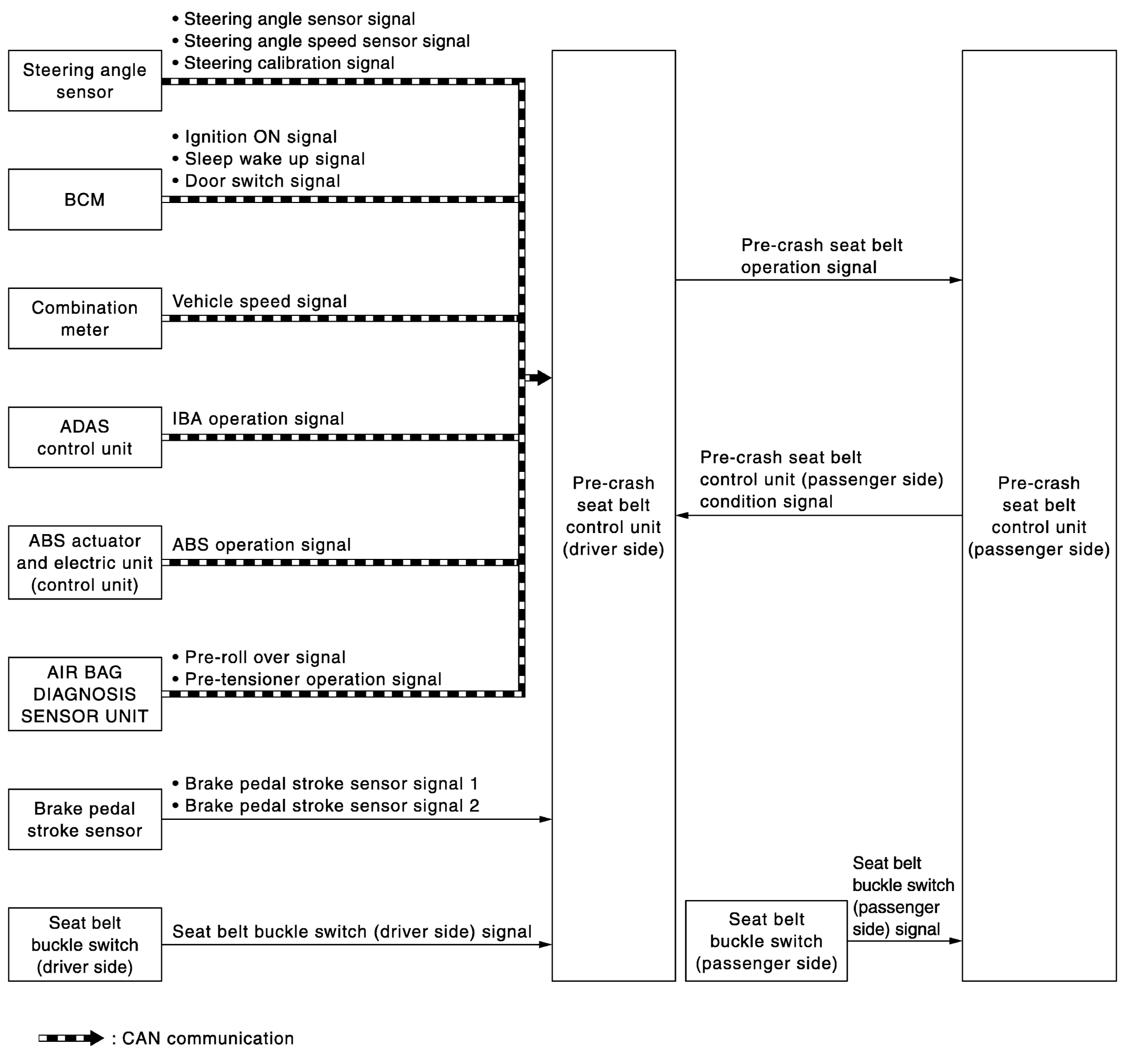
System Diagram

Fig 1: Seat Belt Control System Diagram
G07025344Courtesy of NISSAN NORTH AMERICA, INC.