LEMON Manuals: Even more car manuals for everyone: 1960-2025
Home >> Mazda >> 2021 >> CX-5 Signature >> Repair and Diagnosis >> Brakes >> Traction Control >> On-Board Diagnostic - Dynamic Stability Control System >> FOREWORD [DSC HU/Control Module] >> Troubleshooting Procedure
April 5, 2026: LEMON Manuals is launched! Read the announcement.

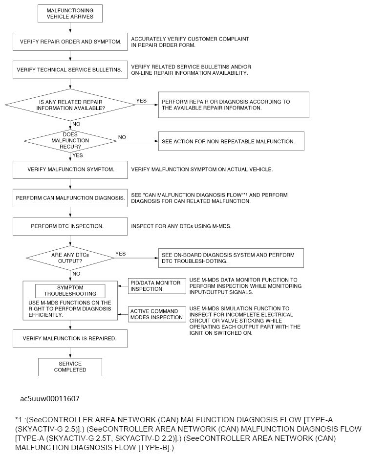
Troubleshooting Procedure

G13673732Courtesy of MAZDA MOTORS CORP.

(See CONTROLLER AREA NETWORK (CAN) MALFUNCTION DIAGNOSIS FLOW [TYPE-A (VIN M)] .) (See CONTROLLER AREA NETWORK (CAN) MALFUNCTION DIAGNOSIS FLOW (TYPE-A, VIN Y) .) (See CONTROLLER AREA NETWORK (CAN) MALFUNCTION DIAGNOSIS FLOW [TYPE-B] .)