LEMON Manuals: Even more car manuals for everyone: 1960-2025
Home >> Nissan-Datsun >> 2003 >> Sentra SE-R, Automatic >> Repair and Diagnosis >> External Pages >> Different car >> Section 2005 (Audio, Visual, Navigation & Telephone System) >> Navigation System >> Program Loading of NAVI Control Unit
April 5, 2026: LEMON Manuals is launched! Read the announcement.

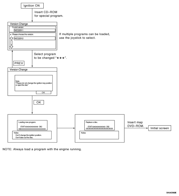
Program Loading of NAVI Control Unit

WARNING: This page is about a different car, the 2006 Nissan Titan. However, it is still accessible from the selected car via links, so may be relevant.
Fig 1: Program Loading Of NAVI Control Unit
G04757333