LEMON Manuals: Even more car manuals for everyone: 1960-2025
Home >> Oldsmobile >> 1985 >> Calais Base, 2.5 U, Automatic >> Repair and Diagnosis >> Engine Performance >> System >> Fuel Injection System - Single Unit TBI >> Testing & Diagnosis >> Fuel System Pressure Test
April 5, 2026: LEMON Manuals is launched! Read the announcement.

Fuel System Pressure Test

  1. Remove "FUEL PUMP" fuse from fuse block in passenger compartment. Crank engine. Engine will start and run until fuel supply remaining in fuel lines is used. Engage starter again for about 3 seconds to make sure all fuel is out of lines. Turn ignition off and replace fuse.
  2. Remove air cleaner and plug air cleaner (THERMAC) vacuum port on throttle body. Remove steel fuel line between throttle body and fuel filter. When removing fuel line, always use 2 wrenches to prevent damage. Install a fuel pressure gauge (J-29658 or equivalent) between throttle body and fuel filter.
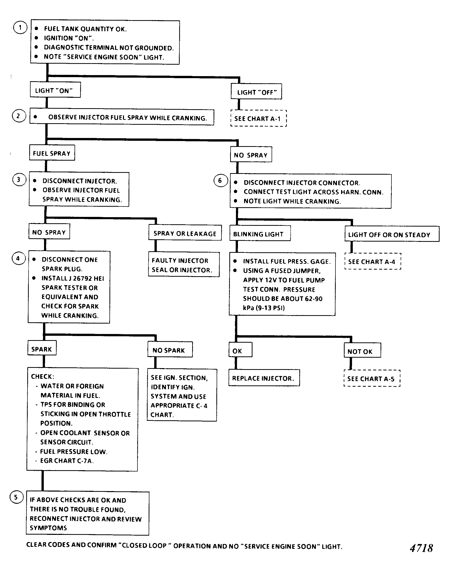
  3. Start vehicle and observe fuel pressure reading. Fuel pressure should be 9-13 psi (.6-.9 kg/cm2 ). If not, use Fuel System Diagnosis chart. Use Injector System Diagnosis chart if pressure is correct.
  4. Depressurize fuel system as described in step 1). Remove fuel pressure gauge and reinstall steel line between filter and throttle body. Start vehicle and watch for leaks. Remove plug from throttle body thermal vacuum port and reinstall air cleaner.
Fig 1: FUEL SYSTEM DIAGNOSIS CHART
G6531
Fig 2: Injector System Diagnosis Chart, Schematic (2.0L)
G50F08249
Fig 3: Injector System Diagnosis Flow Chart - 1 of 2 (2.0L)
G2882
Fig 4: Injector System Diagnosis Flow Chart - 2 of 2 (2.0L)
G2883
Fig 5: Injector System Diagnosis Chart, Schematic (2.5L)
G50C07639
Fig 6: Injector System Diagnosis Flow Chart - 1 of 2 (2.5L)
G4718
Fig 7: Injector System Diagnosis Flow Chart - 2 of 2 (2.5L)
G4719