LEMON Manuals: Even more car manuals for everyone: 1960-2025
Home >> Oldsmobile >> 1991 >> Toronado Base >> Repair and Diagnosis (Single Page) >> Electrical >> Charging Systems >> Alternator & Regulator >> Trouble Code Charts >> Code B410 - Charging System Circuit Fault >> Notes
April 5, 2026: LEMON Manuals is launched! Read the announcement.

Code B410 - Charging System Circuit Fault: Notes

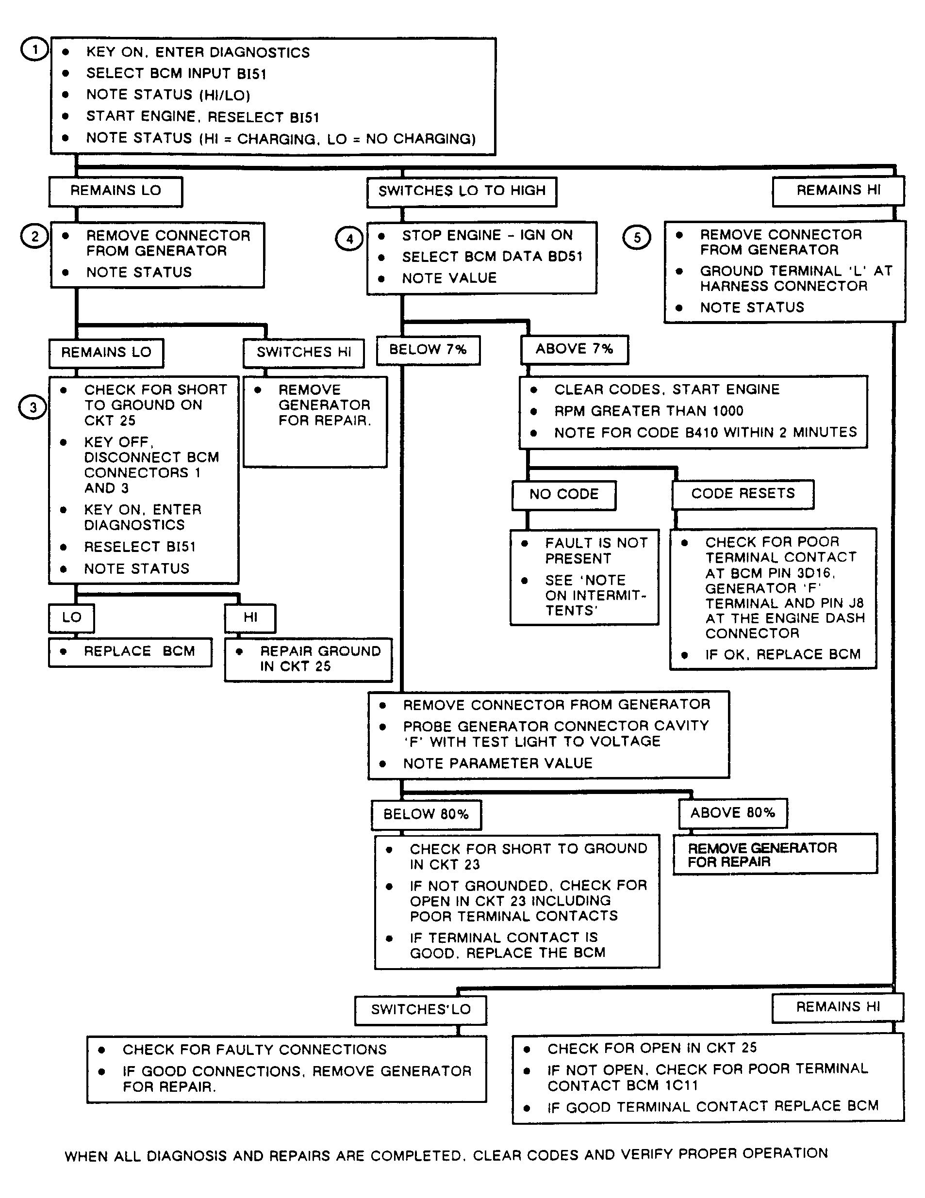
Fig 1: Trouble Code B410 Wiring Diagram (1 of 2)
G91D11927Courtesy of GENERAL MOTORS CORP.
Fig 2: Trouble Code B410 Flow Chart (2 of 2)
G91E11928Courtesy of GENERAL MOTORS CORP.

Generator on this vehicle has fault detection capability built into regulator. BCM supplies 12 volts on circuit No. 25, and monitors field voltage on circuit No. 23.

Code B410 sets if following conditions exist:

Code B410 causes GENERATOR PROBLEM message to be displayed on DIC and NO CHARGE telltale to light on IPC.

NOTE: Test numbers refer to numbers on diagnostic chart.
  1. BI51 displays generator signal voltage as HI or LO, depending on voltage state at BCM. Normally, with key on and engine off, circuit No. 25 voltage will be pulled low by generator, and BI51 will read LO.
  2. Checks to see if low reading is due to circuit No. 25 or generator. If display reading changes from LO to HI when the generator is disconnected with engine running, BCM and circuit No. 25 are okay.
  3. Checks to see if fault is due to BCM or circuit No. 25.
  4. BD51 displays amount of generator field activity. Under normal conditions, a reading less than 7 percent would indicate a fault in field circuit at BCM.
  5. Removing generator connector determines if fault is due to generator or an open in circuit No. 25, including BCM and interface connector.