LEMON Manuals: Even more car manuals for everyone: 1960-2025
Home >> Suzuki >> 2012 >> Equator RMZ-4 >> Repair and Diagnosis >> Transmission >> Automatic Transmission System >> General Description >> A/T Control System: TCM Function >> Control System Diagram
April 5, 2026: LEMON Manuals is launched! Read the announcement.

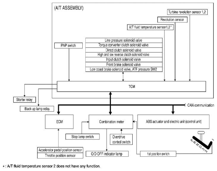
Control System Diagram

Fig 1: A/T Control System Diagram
G06442785Courtesy of SUZUKI OF AMERICA CORP.